易灵思FPGA开发软件Efinity的安装教程
万事开头难,我是歪老哥。
在正式开始易灵思国产FPGA的系列开发教程之前,首当其冲的必然是易灵思FPGA开发IDE: Efinity的安装与使用。因此本文主要介绍Efinity软件的 下载、安装,以及下载器驱动的安装,及使用流程等。
Efinity软件下载
如果你有易灵思官网https://www.elitestek.com的VIP账户(认证客户才能申请,散户直接跳过吧),那么可以登录官网下载最新版本软件(当期最新为2023.1),如下图所示:

如果你没有易灵思官网的VIP账户,那么请到我们官网下载最新版本软件,进入如下链接:
https://www.szovs.com/ -> 资料下载 -> 国产FPGA -> 易灵思,下载最新版本软件。


为了避免重复更新网盘链接,如上Efinity_Software中包含了多个软件版本,请自行获取最新版本软件,谢谢。

Efinify软件安装
如上下载好的Efinity开发工具,如下图所示。

其中包含了0627发布的软件,以及0711发布的补丁(后续如有更新补丁可以再打,如软件更新大版本则需要重新安装)。
整体来说,易灵思的工具链安装非常简单,几乎可以直接Next到最后。主要操作流程如下:
1)双击*.msi,安装最新软件

2)默认安装在C盘(空间足够的话)

3)一路Next等到Finish,完成安装


4)桌面已经生成了快捷链接,如下安装完成


5)由于再0711更新了补丁,那么解压*patch,双击run.bat,输入Y即完成了补丁的安装

Efinify下载器驱动安装
下载前面分享的百度网盘中的USB_Blaster驱动软件,如下图所示:

下载后,解压ELITES-232DL,如下所示:

双击InstallDriver.exe一键安装,如下所示:

此时连接易灵思USB下载器,在设备管理器可以看到下载器设备,如下所示:

Efinify固件的下载
连接易灵思USB下载器到易灵思FPGA开发板,如下所示:

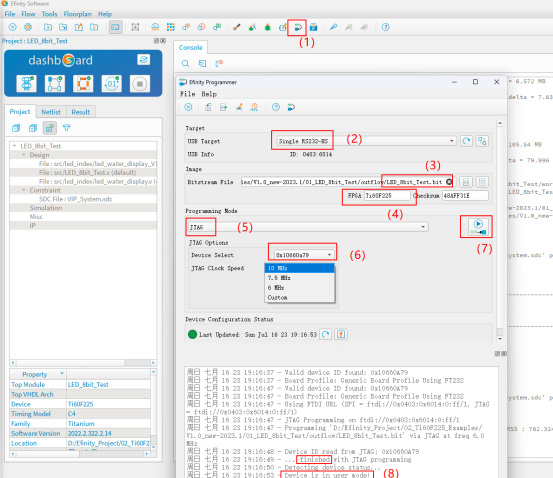
用刚安装的Efinity 2023.1打开一个工程,再打开Programmer,如下图所示:

其中USB下载正常连接,则会再USB Target显示线缆(1)。
同时如果FPGA板子正常连接,则会显示Device ID(6)。
最后,选择需要下载的bit文件(3),点击下载按钮(7),完成下载后如(8)所示。
由于我下载的是流水灯程序,因此此时8个LED灯开始欢快的跑起来了。
至此,易灵思Efinity软件的下载安装,以及JTAG固件的下载流程,介绍完毕
=======================================================
我将会在后面的文章中,持续推出易灵思FPGA的开发教程:
基于易灵思T35或Ti60 FPGA开发板,从入门到摄像头采集显示,以及MIPI CSI/DSI的开发教程。
感谢关注歪老哥,学习国产FPGA不迷路。
如果对易灵思国产FPGA感兴趣的朋友,欢迎加入QQ群共同深入探讨易灵思FPGA技术:
