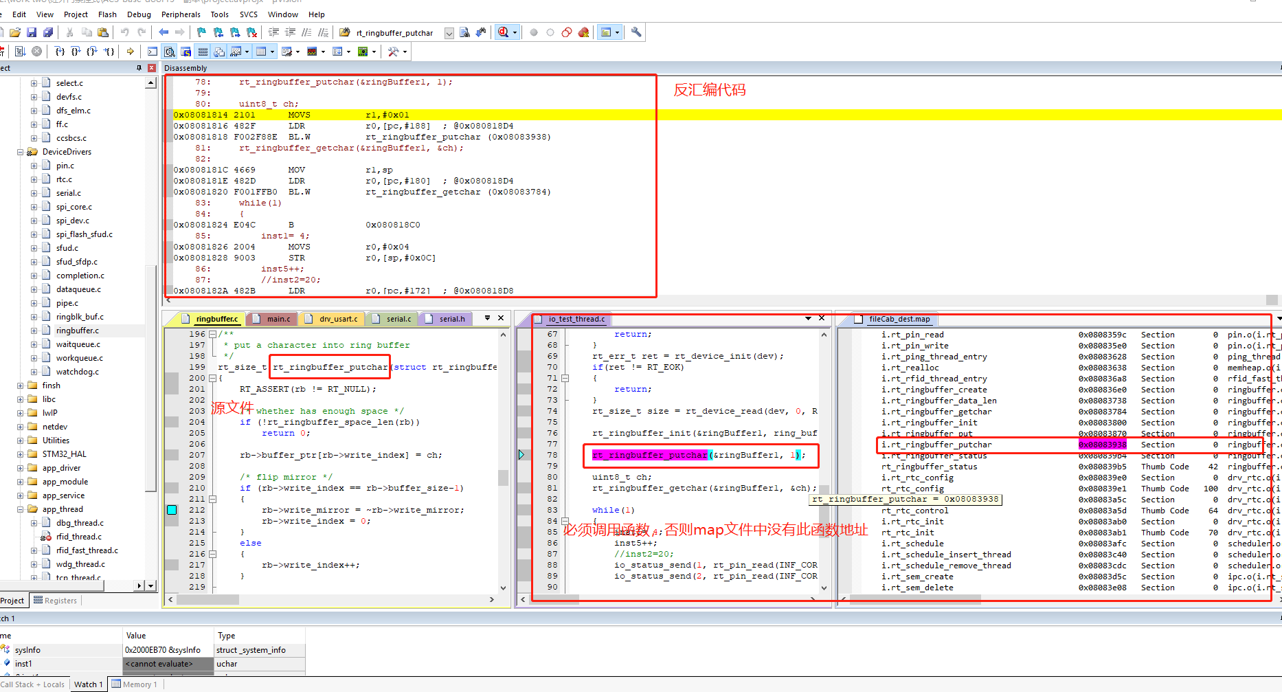
keil mdk Disassembly窗口内跳转到某某函数地址处

可在map文件中查找某某函数地址;
在Disassembly窗口内,右键,选择Show Code at Address, 如下图所示

如果,感到此时的自己很辛苦,那告诉自己:容易走的都是下坡路。坚持住,因为你正在走上坡路,走过去,你就一定会有进步。如果,你正在埋怨命运不眷顾,开导自己:命,是失败者的借口;运,是成功者的谦词。命运从来都是掌握在自己的手中,埋怨,只是一种懦弱的表现;努力,才是人生的态度。