题目集4-6总结
一,前言
本次的题目相较于上次的题目,题量有所下降,但整体上难度上升了,已经不再是让我们熟悉基础语法的题目了,更倾向于增强我们的编程能力,比如题目集4的7-1,比同一个题目集的其他题要难,而且代码量也要大,相较于其他题目,更能给人一种不想做的感觉。题目集4中的题目都可以通过使用一些方法来完成,不仅可以节约时间,而且很简便,也不容易出错,这个题目集的用心也很明显,让我们掌握一些方法来实现更高效的编程,例如LocalDate类中of()、isAfter()、isBefore()、until()等方法和ChronoUnit类中DAYS、WEEKS、MONTHS等单位,在处理日期的问题上提供了非常简单的方法。在题目集5中,出现了正则表达式的使用,这是一个用于检查数据的一个很好用的一个工具。在7-5和7-6中,考察到了聚合,这算是题目集5中的一个难点。题目集6中,菜单计价系统就太考验我了。题目难度和代码量对我来说有难度了,没做出来。
二,设计与分析
题目集4:
题目集4最主要的部分就是练习对java中方法的使用,这是很便捷的方法,大大节省了时间,不过难点还是在第一题上,相较于其他题目就显得难度很高了。
题目集5:
前四道为正则表达式的考察,后两道则是日期类的考察。难点也是聚集在后两道上。
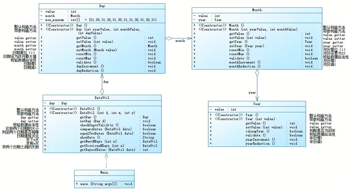
7-5.日期问题面向对象设计(聚合一)
参考题目7-2的要求,设计如下几个类:DateUtil、Year、Month、Day,其中年、月、日的取值范围依然为:year∈[1900,2050] ,month∈[1,12] ,day∈[1,31] , 设计类图如下:
应用程序共测试三个功能:
- 求下n天
- 求前n天
- 求两个日期相差的天数

import java.util.Scanner;
public class Main {
public static void main(String[] args) {
Scanner input = new Scanner(System.in);
int year = 0;
int month = 0;
int day = 0;
int choice = input.nextInt();
if (choice == 1) {
int m = 0;
year = Integer.parseInt(input.next());
month = Integer.parseInt(input.next());
day = Integer.parseInt(input.next());
DateUtil date = new DateUtil(year, month, day);
if (!date.checkInputValidity()) {
System.out.println("Wrong Format");
System.exit(0);
}
m = input.nextInt();
if (m < 0) {
System.out.println("Wrong Format");
System.exit(0);
}
System.out.println(date.getNextNDays(m).showDate());
} else if (choice == 2) {
int n = 0;
year = Integer.parseInt(input.next());
month = Integer.parseInt(input.next());
day = Integer.parseInt(input.next());
DateUtil date = new DateUtil(year, month, day);
if (!date.checkInputValidity()) {
System.out.println("Wrong Format");
System.exit(0);
}
n = input.nextInt();
if (n < 0) {
System.out.println("Wrong Format");
System.exit(0);
}
System.out.println(date.getPreviousNDays(n).showDate());
} else if (choice == 3) {
year = Integer.parseInt(input.next());
month = Integer.parseInt(input.next());
day = Integer.parseInt(input.next());
int anotherYear = Integer.parseInt(input.next());
int anotherMonth = Integer.parseInt(input.next());
int anotherDay = Integer.parseInt(input.next());
DateUtil fromDate = new DateUtil(year, month, day);
DateUtil toDate = new DateUtil(anotherYear, anotherMonth, anotherDay);
if (fromDate.checkInputValidity() && toDate.checkInputValidity()) {
System.out.println(fromDate.getDaysofDates(toDate));
} else {
System.out.println("Wrong Format");
System.exit(0);
}
}
else{
System.out.println("Wrong Format");
System.exit(0);
}
}
}
class DateUtil{
Day day;
public DateUtil(){
}
public DateUtil(int d,int m,int y){
this.day = new Day(d,m,y);
}
public Day getDay(){
return day;
}
public void setDay(Day d){
this.day=d;
}
public boolean checkInputValidity(){
if(this.getDay().getMonth().getYear().validate()&&this.getDay().getMonth().validate()&&day.validate()){
return true;
}
else{
return false;
}
}
public boolean compareDates(DateUtil date) {
if(date.getDay().getMonth().getYear().getValue()<this.getDay().getMonth().getYear().getValue()) {
return false;
}
else if(date.getDay().getMonth().getYear().getValue()==this.getDay().getMonth().getYear().getValue()&&date.getDay().getMonth().getValue()<this.getDay().getMonth().getValue()){
return false;
}
else if(date.getDay().getMonth().getYear().getValue()==this.getDay().getMonth().getYear().getValue()&&date.getDay().getMonth().getValue()==this.getDay().getMonth().getValue()&&date.getDay().getValue()<this.getDay().getValue()){
return false;
}
else {
return true;
}
}
public boolean equalTwoDates(DateUtil date){
if(this.getDay().getValue()==date.getDay().getValue()&&this.getDay().getMonth().getValue()==date.getDay().getMonth().getValue()&& this.getDay().getMonth().getYear().getValue()==date.getDay().getMonth().getYear().getValue()){
return true;
}
else {
return false;
}
}
public String showDate(){
return this.getDay().getMonth().getYear().getValue()+"-"+this.getDay().getMonth().getValue()+"-"+this.getDay().getValue();
}
public DateUtil getNextNDays(int n){
int day[]={0,31,28,31,30,31,30,31,31,30,31,30,31};
int y = 0,m = 0,d = 0;
if(new Year(y).isLeapYear()) {
day[2] = 29;
}
y = this.getDay().getMonth().getYear().getValue();
m = this.getDay().getMonth().getValue();
d = this.getDay().getValue();
int i;
for(i = 0;i < n;i++) {
d++;
if(d > day[m]) {
m++;
if(m > 12) {
m = 1;
y++;
}
d = 1;
}
}
return new DateUtil(y, m, d);
}
public DateUtil getPreviousNDays(int n){
int day[]={0,31,28,31,30,31,30,31,31,30,31,30,31};
int y=0,m=0,d=0;
if(new Year(y).isLeapYear()) {
day[2] = 29;
}
y = this.getDay().getMonth().getYear().getValue();
m = this.getDay().getMonth().getValue();
d = this.getDay().getValue();
int i;
for(i = 0;i < n;i++) {
d--;
if(d < 1) {
m--;
if(m < 1) {
y--;
m = 12;
}
d = day[m];
}
}
return new DateUtil(y, m, d);
}
public int getDaysofDates(DateUtil date){
DateUtil b1=this;
DateUtil b2=date;
if(this.equalTwoDates(date)){
return 0;
}
else if(!this.compareDates(date)){
b1=date;
b2=this;
}
int day[]={0,31,28,31,30,31,30,31,31,30,31,30,31};
int y = 0,m = 0,d = 0;
int y2 = 0,m2 = 0,d2 = 0;
int days = 0;
if(new Year(y).isLeapYear()) {
day[2] = 29;
}
y = b1.getDay().getMonth().getYear().getValue();
m = b1.getDay().getMonth().getValue();
d = b1.getDay().getValue();
y2 = b2.getDay().getMonth().getYear().getValue();
m2 = b2.getDay().getMonth().getValue();
d2 = b2.getDay().getValue();
int i;
for(i = 0;i < 999999999;i++) {
d++;
if(d > day[m]) {
m++;
}
if(m > 12) {
m = 1;
y++;
}
days++;
if(y==y2&&m==m2&&d==d2) {
break;
}
}
return days;
}
}
class Day{
int value;
Month month;
int[] mon_maxmum = {31,28,31,30,31,30,31,31,30,31,30,31};
public Day() {
}
public Day(int yearValue,int monthValue,int dayValue) {
this.month=new Month(yearValue,monthValue);
this.value=dayValue;
}
public int getValue() {
return value;
}
public void setValue(int value) {
this.value = value;
}
public Month getMonth() {
return month;
}
public void setMonth(Month value) {
this.month = value;
}
public void resetMin() {
value = 1;
}
public void resetMax() {
value=mon_maxmum[month.getValue()-1];
}
public boolean validate() {
if(this.getMonth().getYear().isLeapYear()) {
mon_maxmum[1]=29;
}
if(value>=1&&value<=mon_maxmum[month.getValue()-1]) {
return true;
}
else {
return false;
}
}
public void dayIncrement() {
value = value + 1;
}
public void dayReduction() {
value = value - 1;
}
}
class Month{
int value;
Year year;
public Month(){
}
public Month(int yearValue,int monthValue) {
this.year=new Year(yearValue);
this.value=monthValue;
}
public int getValue(){
return value;
}
public void setValue(int value){
this.value=value;
}
public Year getYear() {
return year;
}
public void setYear(Year year) {
this.year = year;
}
public void resetMin() {
value = 1;
}
public void resetMax() {
value = 12;
}
public boolean validate() {
boolean a = true;
if(value<1||value>12) {
a = false;
}
return a;
}
public void monthIncrement() {
if(validate()) {
value = value + 1;
}
}
public void monthReduction() {
if(validate()) {
value = value - 1;
}
}
}
class Year{
int value;
public Year(){
}
public Year(int value){
this.value=value;
}
public int getValue(){
return value;
}
public void setValue(int value){
this.value=value;
}
public boolean isLeapYear(){
if((value%4==0&&value%100!=0)||value%400==0) {
return true;
}
else {
return false;
}
}
public boolean validate(){
if(value<=2050&&value>=1900) {
return true;
}
else {
return false;
}
}
public void yearIncrement(){
value=value+1;
}
public void yearReduction(){
value=value-1;
}
}

在这段代码中,基本上做到了处理日期的问题,也能对日期进行判断以检验其正确性,在大部分情况下求天数都是正确的,但貌似在某些特殊日期的加减上出了问题,最后得出的结果总会和预期结果差十几天,但最后也没能找到问题出在哪。总的来说,这道题还是让我掌握了一些引用聚合类的方法。
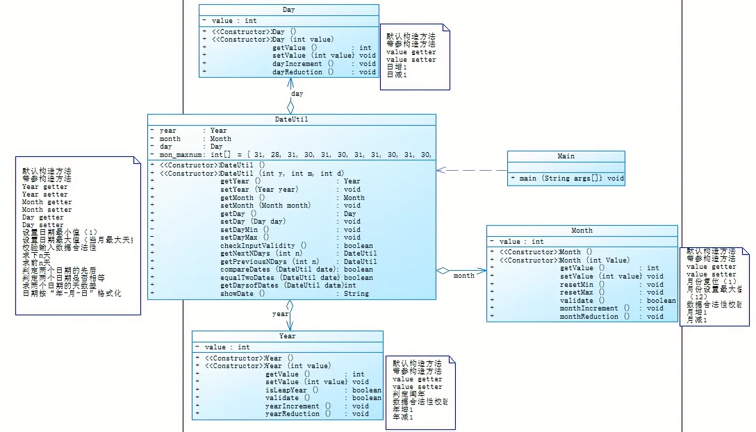
7-6 日期问题面向对象设计(聚合二)

import java.util.Scanner;
public class Main {
public static void main(String[] args) {
Scanner input = new Scanner(System.in);
int year = 0;
int month = 0;
int day = 0;
int choice = input.nextInt();
if (choice == 1) { // test getNextNDays method
int m = 0;
year = Integer.parseInt(input.next());
month = Integer.parseInt(input.next());
day = Integer.parseInt(input.next());
DateUtil date = new DateUtil(year, month, day);
if (!date.checkInputValidity()) {
System.out.println("Wrong Format");
System.exit(0);
}
m = input.nextInt();
if (m < 0) {
System.out.println("Wrong Format");
System.exit(0);
}
System.out.print(date.getYear() + "-" + date.getMonth() + "-" + date.getDay() + " next " + m + " days is:");
System.out.println(date.getNextNDays(m).showDate());
} else if (choice == 2) { // test getPreviousNDays method
int n = 0;
year = Integer.parseInt(input.next());
month = Integer.parseInt(input.next());
day = Integer.parseInt(input.next());
DateUtil date = new DateUtil(year, month, day);
if (!date.checkInputValidity()) {
System.out.println("Wrong Format");
System.exit(0);
}
n = input.nextInt();
if (n < 0) {
System.out.println("Wrong Format");
System.exit(0);
}
System.out.print(
date.getYear() + "-" + date.getMonth() + "-" + date.getDay() + " previous " + n + " days is:");
System.out.println(date.getPreviousNDays(n).showDate());
} else if (choice == 3) { //test getDaysofDates method
year = Integer.parseInt(input.next());
month = Integer.parseInt(input.next());
day = Integer.parseInt(input.next());
int anotherYear = Integer.parseInt(input.next());
int anotherMonth = Integer.parseInt(input.next());
int anotherDay = Integer.parseInt(input.next());
DateUtil fromDate = new DateUtil(year, month, day);
DateUtil toDate = new DateUtil(anotherYear, anotherMonth, anotherDay);
if (fromDate.checkInputValidity() && toDate.checkInputValidity()) {
System.out.println("The days between " + fromDate.showDate() +
" and " + toDate.showDate() + " are:"
+ fromDate.getDaysofDates(toDate));
} else {
System.out.println("Wrong Format");
System.exit(0);
}
}
else{
System.out.println("Wrong Format");
System.exit(0);
}
}
}
class DateUtil{
Day day;
Month month;
Year year;
int mon_maxmum[]={31,28,31,30,31,30,31,31,30,31,30,31};
public Month getMonth() {
return month;
}
public void setMonth(Month month) {
this.month = month;
}
public Year getYear() {
return year;
}
public void setYear(Year year) {
this.year = year;
}
public DateUtil(){
}
public DateUtil(int d,int m,int y){
d = this.getDay().getValue();
m = this.getMonth().getValue();
y = this.getYear().getValue();
}
public Day getDay(){
return day;
}
public void setDay(Day day){
this.day=day;
}
public void setDayMin() {
}
public void setDayMax() {
}
public boolean checkInputValidity(){
if(this.getYear().validate()&&this.getMonth().validate()){
return true;
}
else{
return false;
}
}
public boolean compareDates(DateUtil date) {
if(date.getYear().getValue()<this.getYear().getValue()) {
return false;
}
else if(date.getMonth().getValue()==this.getMonth().getValue()&&date.getMonth().getValue()<this.getMonth().getValue()){
return false;
}
else if(date.getDay().getValue()==this.getDay().getValue()&&date.getDay().getValue()==this.getDay().getValue()&&date.getDay().getValue()<this.getDay().getValue()){
return false;
}
else {
return true;
}
}
public boolean equalTwoDates(DateUtil date){
if(this.getDay().getValue()==date.getDay().getValue()&&this.getMonth().getValue()==date.getMonth().getValue()&& this.getYear().getValue()==date.getYear().getValue()){
return true;
}
else {
return false;
}
}
public String showDate(){
return this.getYear().getValue()+"-"+this.getMonth().getValue()+"-"+this.getDay().getValue();
}
public DateUtil getNextNDays(int n){
int day[]={0,31,28,31,30,31,30,31,31,30,31,30,31};
int y = 0,m = 0,d = 0;
if(new Year(y).isLeapYear()) {
day[2] = 29;
}
y = this.getYear().getValue();
m = this.getMonth().getValue();
d = this.getDay().getValue();
int i;
for(i = 0;i < n;i++) {
d++;
if(d > day[m]) {
m++;
if(m > 12) {
m = 1;
y++;
}
d = 1;
}
}
return new DateUtil(y, m, d+12);
}
public DateUtil getPreviousNDays(int n){
int day[]={0,31,28,31,30,31,30,31,31,30,31,30,31};
int y=0,m=0,d=0;
if(new Year(y).isLeapYear()) {
day[2] = 29;
}
y = this.getYear().getValue();
m = this.getMonth().getValue();
d = this.getDay().getValue();
int i;
for(i = 0;i < n;i++) {
d--;
if(d < 1) {
m--;
if(m < 1) {
y--;
m = 12;
}
d = day[m];
}
}
return new DateUtil(y, m, d);
}
public int getDaysofDates(DateUtil date){
DateUtil b1=this;
DateUtil b2=date;
if(this.equalTwoDates(date)){
return 0;
}
else if(!this.compareDates(date)){
b1=date;
b2=this;
}
int day[]={0,31,28,31,30,31,30,31,31,30,31,30,31};
int y = 0,m = 0,d = 0;
int y2 = 0,m2 = 0,d2 = 0;
int days = 0;
if(new Year(y).isLeapYear()) {
day[2] = 29;
}
y = b1.getYear().getValue();
m = b1.getMonth().getValue();
d = b1.getDay().getValue();
y2 = b2.getYear().getValue();
m2 = b2.getMonth().getValue();
d2 = b2.getDay().getValue();
int i;
for(i = 0;i < 999999999;i++) {
d++;
if(d > day[m]) {
m++;
}
if(m > 12) {
m = 1;
y++;
}
days++;
if(y==y2&&m==m2&&d==d2) {
break;
}
}
return days;
}
}
class Day{
int value;
public Day() {
}
public Day(int Value) {
this.value=Value;
}
public int getValue() {
return value;
}
public void setValue(int value) {
this.value = value;
}
public void dayIncrement() {
value = value + 1;
}
public void dayReduction() {
value = value - 1;
}
}
class Month{
int value;
public Month(){
}
public Month(int Value) {
this.value=Value;
}
public int getValue(){
return value;
}
public void setValue(int value){
this.value=value;
}
public void resetMin() {
value = 1;
}
public void resetMax() {
value = 12;
}
public boolean validate() {
boolean a = true;
if(value<1||value>12) {
a = false;
}
return a;
}
public void monthIncrement() {
if(validate()) {
value = value + 1;
}
}
public void monthReduction() {
if(validate()) {
value = value - 1;
}
}
}
class Year{
int value;
public Year(){
}
public Year(int value){
this.value=value;
}
public int getValue(){
return value;
}
public void setValue(int value){
this.value=value;
}
public boolean isLeapYear(){
if((value%4==0&&value%100!=0)||value%400==0) {
return true;
}
else {
return false;
}
}
public boolean validate(){
if(value<=2020&&value>=1820) {
return true;
}
else {
return false;
}
}
public void yearIncrement(){
value=value+1;
}
public void yearReduction(){
value=value-1;
}
}
这道题与上道题的情况差不多,但聚合的方式不一样,对上道题的代码改变一下就可以,而且引用的方法比上道题要省事,不用一个一个的把所有的类都写出来。但貌似在我改的过程中,出了意外,出错的地方更多了。但大部分还是能用的。
7-1 菜单计价程序-4
本体大部分内容与菜单计价程序-3相同,增加的部分用加粗文字进行了标注。
设计点菜计价程序,根据输入的信息,计算并输出总价格。
输入内容按先后顺序包括两部分:菜单、订单,最后以"end"结束。
菜单由一条或多条菜品记录组成,每条记录一行
每条菜品记录包含:菜名、基础价格 两个信息。
订单分:桌号标识、点菜记录和删除信息、代点菜信息。每一类信息都可包含一条或多条记录,每条记录一行或多行。
桌号标识独占一行,包含两个信息:桌号、时间。
桌号以下的所有记录都是本桌的记录,直至下一个桌号标识。
点菜记录包含:序号、菜名、份额、份数。份额可选项包括:1、2、3,分别代表小、中、大份。
不同份额菜价的计算方法:小份菜的价格=菜品的基础价格。中份菜的价格=菜品的基础价格1.5。小份菜的价格=菜品的基础价格2。如果计算出现小数,按四舍五入的规则进行处理。
删除记录格式:序号 delete
标识删除对应序号的那条点菜记录。
如果序号不对,输出"delete error"
代点菜信息包含:桌号 序号 菜品名称 份额 分数
代点菜是当前桌为另外一桌点菜,信息中的桌号是另一桌的桌号,带点菜的价格计算在当前这一桌。
程序最后按输入的桌号从小到大的顺序依次输出每一桌的总价(注意:由于有代点菜的功能,总价不一定等于当前桌上的菜的价格之和)。
每桌的总价等于那一桌所有菜的价格之和乘以折扣。如存在小数,按四舍五入规则计算,保留整数。
折扣的计算方法(注:以下时间段均按闭区间计算):
周一至周五营业时间与折扣:晚上(17:00-20:30)8折,周一至周五中午(10:30--14:30)6折,其余时间不营业。
周末全价,营业时间:9:30-21:30
如果下单时间不在营业范围内,输出"table " + t.tableNum + " out of opening hours"
参考以下类的模板进行设计(本内容与计价程序之前相同,其他类根据需要自行定义):
菜品类:对应菜谱上一道菜的信息。
这道题就属于难题了(对我来说),最后写出来的代码拿到的分还没有我直接输出wrong format的分数高。
三,踩坑心得
这三次题目集的题目总体上还是比较合适的,除了菜单4是有点难,别的总体上还好,就是很多时候在正则表达式上出问题,虽然有规律,但想要写出还是有些复杂。其他的问题就是日期类那里,在对类里的方法引用时很容易出错,聚合一里要一个一个的递进的把类名写好才能引用,这有时候就很容易漏写。最后就是菜单类,把输入的数据处理好其实就有眉目去写后面的内容了,不过那个特价菜的计算是有些麻烦。
四,改进建议
总的来说,需要改进的地方一般就是日期类和菜单系统,日期类在日期加减的计算上出了错误,导致有误差,可能是在月份的最大值的判断上有问题,尤其是好几年的时间误差更大。至于菜单的错误就更多了,虽然我也没写全它的功能,但在以写的部分还是有改进的地方的。例如找一种更好的方法去处理输入的信息,我觉得我的代码的错误就出在了数据的处理上,虽说后面应该也有错误。
五,总结
这三次题目就更倾向于对写代码的能力的考察了,尤其是菜单4,量大且难,再加上同一个时间段里要处理其他作业,很容易就写不完了。最好还是多拿出些时间来练习一下。