PTA 4-6次总结
(1)前言:
04:这次题目集主要学习了:使用LinkedHashSet删除arraylist中的重复数据,封装,了解Scanner类中nextLine()等方法、String类中split()等方法、Integer类中parseInt()等方法的用法,了解LocalDate类中of()、isAfter()、isBefore()、until()等方法的使用规则,了解ChronoUnit类中DAYS、WEEKS、MONTHS等单位的用法。题目的数目较多,但只有少数题目难度较大,比如菜单程序以及日期问题。
05:这次题目集主要学习了:正则表达式,日期问题中的聚合。题目较为简单。
06:这次题目只有一个菜单程序,难度较大。
(2)设计与分析:
题目集4:7-1:这道题是大学以来见过的最头疼的题,由于本次题目集题量大、难度高、时间紧,我选择了先完成较简单的题目,而最难的菜单题选择了留到后面,等到结束也没能做出来,后面才知道老师把第一个题的难度设定的这样高,是为了提升我的能力,告诉我作为软件工程师不能怕困难,要迎难而上,我也下定决心做一个不怕困难的人。
题目集5:7-5:
import java.util.Scanner;
public class Main {
public static void main(String[] args) {
Scanner input = new Scanner(System.in);
int year = 0;
int month = 0;
int day = 0;
int choice = input.nextInt();
if (choice == 1) { // test getNextNDays method
int m = 0;
year = Integer.parseInt(input.next());
month = Integer.parseInt(input.next());
day = Integer.parseInt(input.next());
DateUtil date = new DateUtil(year, month, day);
if (!date.checkInputValidity()) {
System.out.println("Wrong Format");
System.exit(0);
}
m = input.nextInt();
if (m < 0) {
System.out.println("Wrong Format");
System.exit(0);
}
// System.out.print(date.getYear() + "-" + date.getMonth() + "-" + date.getDay() + " next " + m + " days is:");
System.out.println(date.getNextNDays(m).showDate());
}
else if (choice == 2) { // test getPreviousNDays method
int n = 0;
year = Integer.parseInt(input.next());
month = Integer.parseInt(input.next());
day = Integer.parseInt(input.next());
DateUtil date = new DateUtil(year, month, day);
if (!date.checkInputValidity()) {
System.out.println("Wrong Format");
System.exit(0);
}
n = input.nextInt();
if (n < 0) {
System.out.println("Wrong Format");
System.exit(0);
}
System.out.println(date.getPreviousNDays(n).showDate());
}
else if (choice == 3) { //test getDaysofDates method
year = Integer.parseInt(input.next());
month = Integer.parseInt(input.next());
day = Integer.parseInt(input.next());
int anotherYear = Integer.parseInt(input.next());
int anotherMonth = Integer.parseInt(input.next());
int anotherDay = Integer.parseInt(input.next());
DateUtil fromDate = new DateUtil(day, month, day);
DateUtil toDate = new DateUtil(anotherYear, anotherMonth, anotherDay);
if (fromDate.checkInputValidity() && toDate.checkInputValidity()) {
System.out.println(fromDate.getDaysofDates(toDate));
} else {
System.out.println("Wrong Format");
System.exit(0);
}
}
else{
System.out.println("Wrong Format");
System.exit(0);
}
}
}
class DateUtil{
Day day=new Day();
public DateUtil(){
}
public DateUtil(int d,int m,int y){
this.day.value=d;
this.day.month.value=m;
this.day.month.year.value=y;
}
public int getDay() {
return day.value;
}
public void setDay(Day d) {
this.day=d;
}
public boolean checkInputValidity(){//检测输入的年、月、日是否合法
if(day.month.year.validate()&&day.month.validate()&&day.validate()){
if((day.month.year.isLeapYear(getDay())&&day.month.value==2&&day.month.value<=29)||day.validate())
return true;
else
return false;
}
else
return false;
}
public DateUtil getNextNDays(int m){//取得year-month-day的下n天日期
for(int i=0;i<m;i++){//用下一天循环
if(day.month.value==1||day.month.value==3||day.month.value==5||day.month.value==7||day.month.value==8||day.month.value==10||day.month.value==12){
if(day.month.value!=12&&day.value<31)
day.dayIncrement();
else if(day.month.value<12&&day.value==31){
day.restMin();
day.month.monthIncrement();
}
else if(day.month.value==12&&day.value==31){
day.restMin();
day.month.restMin();
day.month.year.yearIncrement();
}
else
day.dayIncrement();
}
else if(day.month.value==2){
if((day.month.year.isLeapYear(getDay())&&day.value==29)||(!day.month.year.isLeapYear(getDay())&&day.value==28)){
day.month.value=3;
day.dayIncrement();
}
else
day.dayIncrement();
}
else if(day.month.value==4||day.month.value==6||day.month.value==9||day.month.value==11){
if(day.value<30)
day.dayIncrement();
else if(day.value==30){
day.restMin();
day.month.monthIncrement();
}
}
}
return new DateUtil(this.day.month.year.value,this.day.month.value,this.day.value);
}
public DateUtil getPreviousNDays(int n){//取得year-month-day的前n天日期
for(int i=0;i<n;i++){//用上一天循环
if(day.month.value==2||day.month.value==4||day.month.value==6||day.month.value==8||day.month.value==9||day.month.value==11||day.month.value==1){
if(day.month.value==1&&day.value==1) {
day.month.year.yearReduction();
day.month.restMax();
day.restMax();
}
else if(day.value==1){
day.restMax();
day.month.monthReduction();
}
else
day.dayReduction();
}
else if(day.month.value==3){
if(day.month.year.isLeapYear(getDay())&&day.value==1){
day.month.value=2;
day.value=29;
}
else if(!day.month.year.isLeapYear(getDay())&&day.value==1) {
day.month.value=2;
day.value=28;
}
else
day.dayReduction();
}
else if(day.month.value==5||day.month.value==7||day.month.value==10||day.month.value==12){
if(day.value==1) {
day.month.monthReduction();
day.value=30;
}
else
day.dayReduction();
}
}
return new DateUtil(day.month.year.value,day.month.value,day.value);
}
public boolean compareDates(DateUtil date){//比较当前日期与date的大小(先后)
if(date.day.month.year.value<this.day.month.year.value) {
return false;
}
else if(date.day.month.year.value==this.day.month.year.value&&date.day.month.value<this.day.month.value) {
return false;
}
else if(date.day.month.year.value==this.day.month.year.value&&date.day.month.value==this.day.month.value&&date.day.value<this.day.value) {
return false;
}
else
return true;
}
public boolean equalTwoDates(DateUtil date){//判断两个日期是否相等
if(this.day.month.year.value==date.day.month.year.value&&this.day.month.value==date.day.month.value&&this.day.value==date.day.value)
return true;
return false;
}
public int getDaysofDates(DateUtil date){//求当前日期与date之间相差的天数
DateUtil fromDate=this;
DateUtil toDate=date;
int i=0,j=0,k=0;
int[] mon_maxnum=new int[] {0,31,28,31,30,31,30,31,31,30,31,30,31};
if(this.equalTwoDates(date))
return 0;
else if(!this.compareDates(date)) {
fromDate=date;
toDate=this;
}
for(i=fromDate.day.month.year.value+1;i<toDate.day.month.year.value;i++) {
if(day.month.year.isLeapYear(i))
j=366;
else j=365;
k=k+j;
}
if (day.month.year.isLeapYear(fromDate.day.month.year.value)&&fromDate.day.month.value<=2)
mon_maxnum[2]=29;
else mon_maxnum[2]=28;
int p=fromDate.day.month.value;
for (i=fromDate.day.month.value;i<=12;i++){
if(i==p){
k=k+day.mon_maxnum[i]-fromDate.day.value;
}
else k=k+mon_maxnum[i];
}
int t=toDate.day.month.value;
if(day.month.year.isLeapYear(toDate.day.month.year.value)&&toDate.day.month.value>2)
mon_maxnum[2]=29;
else mon_maxnum[2]=28;
for (i=1;i<=toDate.day.month.value;i++){
if(i==t){
k=k+toDate.day.value;
}
else k=k+mon_maxnum[i];
}
return k;
}
public String showDate(){//以“year-month-day”格式返回日期值
return this.day.month.year.value+"-"+this.day.month.value+"-"+this.day.value;
}
}
class Day{
int value;//day
int[] mon_maxnum = {0,31,28,31,30,31,30,31,31,30,31,30,31};
Month month=new Month();
public Day() {}
public Day(int yearValue,int monthValue,int dayValue){
}
public int getValue() {
return value;
}
public void setValue(int value) {
this.value = value;
}
public Month getMonth() {
return month;
}
public void setMonth(Month value) {
this.month = value;
}
public void restMin() {
value = 1;
}
public void restMax() {
value = mon_maxnum[month.value];
}
public boolean validate() {
if(value>=1&&value<=31) {
if((month.year.isLeapYear(month.year.value)&&month.value==2&&value<=29)||value<=mon_maxnum[month.value])
return true;
else
return false;
}
else
return false;
}
public void dayIncrement() {}
public void dayReduction() {}
}
class Month{
int value;
Year year=new Year();
public Month() {}
public Month(int yearValue,int monthValue){
}
public int getValue() {
return value;
}
public void setValue(int value) {
this.value = value;
}
public Year getYear() {
return year;
}
public void setYear(Year year) {
this.year = year;
}
public void restMin() {
value = 1;
}
public void restMax() {
value = 12;
}
public boolean validate() {
if(value>=1&&value<=12)
return true;
else
return false;
}
public void monthIncrement() {
value=value+1;
}
public void monthReduction() {
value=value-1;
}
}
class Year{
int value;
public Year() {}
public Year(int yearValue){
}
public int getValue() {
return value;
}
public void setValue(int value) {
this.value = value;
}
public boolean isLeapYear(int year){//判断year是否为闰年
if ((year % 4 == 0 && year % 100 != 0) || year % 400 == 0)
return true;
else
return false;
}
public boolean validate() {
if(value>=1900&&value<=2050)
return true;
else
return false;
}
public void yearIncrement() {
value=value+1;
}
public void yearReduction() {
value=value-1;
}
}

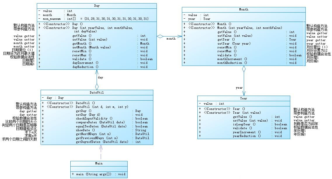
这个题目是对之前日期问题的进一步加工使类之间具有聚合关系。我认为我做的并不好,当时并不理解聚合,现在知道了java中聚合是一种特殊的关联形式,它是两个类之间的关系,是一种HAS-A关系,是一种单向关联。如果类具有实体引用,则称为聚合。为什么要使用聚合?因为可以维护代码的可重用性。
7-6:
import java.util.Scanner;
public class Main {
public static void main(String[] args) {
Scanner input = new Scanner(System.in);
int year = 0;
int month = 0;
int day = 0;
int choice = input.nextInt();
if (choice == 1) { // test getNextNDays method
int m = 0;
year = Integer.parseInt(input.next());
month = Integer.parseInt(input.next());
day = Integer.parseInt(input.next());
DateUtil date = new DateUtil(year, month, day);
if (!date.checkInputValidity()) {
System.out.println("Wrong Format");
System.exit(0);
}
m = input.nextInt();
if (m < 0) {
System.out.println("Wrong Format");
System.exit(0);
}
// System.out.print(date.getYear() + "-" + date.getMonth() + "-" + date.getDay() + " next " + m + " days is:");
System.out.println(date.getNextNDays(m).showDate());
}
else if (choice == 2) { // test getPreviousNDays method
int n = 0;
year = Integer.parseInt(input.next());
month = Integer.parseInt(input.next());
day = Integer.parseInt(input.next());
DateUtil date = new DateUtil(year, month, day);
if (!date.checkInputValidity()) {
System.out.println("Wrong Format");
System.exit(0);
}
n = input.nextInt();
if (n < 0) {
System.out.println("Wrong Format");
System.exit(0);
}
System.out.println(date.getPreviousNDays(n).showDate());
}
else if (choice == 3) { //test getDaysofDates method
year = Integer.parseInt(input.next());
month = Integer.parseInt(input.next());
day = Integer.parseInt(input.next());
int anotherYear = Integer.parseInt(input.next());
int anotherMonth = Integer.parseInt(input.next());
int anotherDay = Integer.parseInt(input.next());
DateUtil fromDate = new DateUtil(day, month, day);
DateUtil toDate = new DateUtil(anotherYear, anotherMonth, anotherDay);
if (fromDate.checkInputValidity() && toDate.checkInputValidity()) {
System.out.println(fromDate.getDaysofDates(toDate));
} else {
System.out.println("Wrong Format");
System.exit(0);
}
}
else{
System.out.println("Wrong Format");
System.exit(0);
}
}
}
class DateUtil{
Day day=new Day();
public DateUtil(){
}
public DateUtil(int d,int m,int y){
this.day.value=d;
this.day.month.value=m;
this.day.month.year.value=y;
}
public int getDay() {
return day.value;
}
public void setDay(Day d) {
this.day=d;
}
public boolean checkInputValidity(){//检测输入的年、月、日是否合法
if(day.month.year.validate()&&day.month.validate()&&day.validate()){
if((day.month.year.isLeapYear(getDay())&&day.month.value==2&&day.month.value<=29)||day.validate())
return true;
else
return false;
}
else
return false;
}
public DateUtil getNextNDays(int m){//取得year-month-day的下n天日期
for(int i=0;i<m;i++){//用下一天循环
if(day.month.value==1||day.month.value==3||day.month.value==5||day.month.value==7||day.month.value==8||day.month.value==10||day.month.value==12){
if(day.month.value!=12&&day.value<31)
day.dayIncrement();
else if(day.month.value<12&&day.value==31){
day.restMin();
day.month.monthIncrement();
}
else if(day.month.value==12&&day.value==31){
day.restMin();
day.month.restMin();
day.month.year.yearIncrement();
}
else
day.dayIncrement();
}
else if(day.month.value==2){
if((day.month.year.isLeapYear(getDay())&&day.value==29)||(!day.month.year.isLeapYear(getDay())&&day.value==28)){
day.month.value=3;
day.dayIncrement();
}
else
day.dayIncrement();
}
else if(day.month.value==4||day.month.value==6||day.month.value==9||day.month.value==11){
if(day.value<30)
day.dayIncrement();
else if(day.value==30){
day.restMin();
day.month.monthIncrement();
}
}
}
return new DateUtil(this.day.month.year.value,this.day.month.value,this.day.value);
}
public DateUtil getPreviousNDays(int n){//取得year-month-day的前n天日期
for(int i=0;i<n;i++){//用上一天循环
if(day.month.value==2||day.month.value==4||day.month.value==6||day.month.value==8||day.month.value==9||day.month.value==11||day.month.value==1){
if(day.month.value==1&&day.value==1) {
day.month.year.yearReduction();
day.month.restMax();
day.restMax();
}
else if(day.value==1){
day.restMax();
day.month.monthReduction();
}
else
day.dayReduction();
}
else if(day.month.value==3){
if(day.month.year.isLeapYear(getDay())&&day.value==1){
day.month.value=2;
day.value=29;
}
else if(!day.month.year.isLeapYear(getDay())&&day.value==1) {
day.month.value=2;
day.value=28;
}
else
day.dayReduction();
}
else if(day.month.value==5||day.month.value==7||day.month.value==10||day.month.value==12){
if(day.value==1) {
day.month.monthReduction();
day.value=30;
}
else
day.dayReduction();
}
}
return new DateUtil(day.month.year.value,day.month.value,day.value);
}
public boolean compareDates(DateUtil date){//比较当前日期与date的大小(先后)
if(date.day.month.year.value<this.day.month.year.value) {
return false;
}
else if(date.day.month.year.value==this.day.month.year.value&&date.day.month.value<this.day.month.value) {
return false;
}
else if(date.day.month.year.value==this.day.month.year.value&&date.day.month.value==this.day.month.value&&date.day.value<this.day.value) {
return false;
}
else
return true;
}
public boolean equalTwoDates(DateUtil date){//判断两个日期是否相等
if(this.day.month.year.value==date.day.month.year.value&&this.day.month.value==date.day.month.value&&this.day.value==date.day.value)
return true;
return false;
}
public int getDaysofDates(DateUtil date){//求当前日期与date之间相差的天数
DateUtil fromDate=this;
DateUtil toDate=date;
int i=0,j=0,k=0;
int[] mon_maxnum=new int[] {0,31,28,31,30,31,30,31,31,30,31,30,31};
if(this.equalTwoDates(date))
return 0;
else if(!this.compareDates(date)) {
fromDate=date;
toDate=this;
}
for(i=fromDate.day.month.year.value+1;i<toDate.day.month.year.value;i++) {
if(day.month.year.isLeapYear(i))
j=366;
else j=365;
k=k+j;
}
if (day.month.year.isLeapYear(fromDate.day.month.year.value)&&fromDate.day.month.value<=2)
mon_maxnum[2]=29;
else mon_maxnum[2]=28;
int p=fromDate.day.month.value;
for (i=fromDate.day.month.value;i<=12;i++){
if(i==p){
k=k+day.mon_maxnum[i]-fromDate.day.value;
}
else k=k+mon_maxnum[i];
}
int t=toDate.day.month.value;
if(day.month.year.isLeapYear(toDate.day.month.year.value)&&toDate.day.month.value>2)
mon_maxnum[2]=29;
else mon_maxnum[2]=28;
for (i=1;i<=toDate.day.month.value;i++){
if(i==t){
k=k+toDate.day.value;
}
else k=k+mon_maxnum[i];
}
return k;
}
public String showDate(){//以“year-month-day”格式返回日期值
return this.day.month.year.value+"-"+this.day.month.value+"-"+this.day.value;
}
}
class Day{
int value;//day
int[] mon_maxnum = {0,31,28,31,30,31,30,31,31,30,31,30,31};
Month month=new Month();
public Day() {}
public Day(int yearValue,int monthValue,int dayValue){
}
public int getValue() {
return value;
}
public void setValue(int value) {
this.value = value;
}
public Month getMonth() {
return month;
}
public void setMonth(Month value) {
this.month = value;
}
public void restMin() {
value = 1;
}
public void restMax() {
value = mon_maxnum[month.value];
}
public boolean validate() {
if(value>=1&&value<=31) {
if((month.year.isLeapYear(month.year.value)&&month.value==2&&value<=29)||value<=mon_maxnum[month.value])
return true;
else
return false;
}
else
return false;
}
public void dayIncrement() {}
public void dayReduction() {}
}
class Month{
int value;
Year year=new Year();
public Month() {}
public Month(int yearValue,int monthValue){
}
public int getValue() {
return value;
}
public void setValue(int value) {
this.value = value;
}
public Year getYear() {
return year;
}
public void setYear(Year year) {
this.year = year;
}
public void restMin() {
value = 1;
}
public void restMax() {
value = 12;
}
public boolean validate() {
if(value>=1&&value<=12)
return true;
else
return false;
}
public void monthIncrement() {
value=value+1;
}
public void monthReduction() {
value=value-1;
}
}
class Year{
int value;
public Year() {}
public Year(int yearValue){
}
public int getValue() {
return value;
}
public void setValue(int value) {
this.value = value;
}
public boolean isLeapYear(int year){//判断year是否为闰年
if ((year % 4 == 0 && year % 100 != 0) || year % 400 == 0)
return true;
else
return false;
}
public boolean validate() {
if(value>=1900&&value<=2050)
return true;
else
return false;
}
public void yearIncrement() {
value=value+1;
}
public void yearReduction() {
value=value-1;
}
}

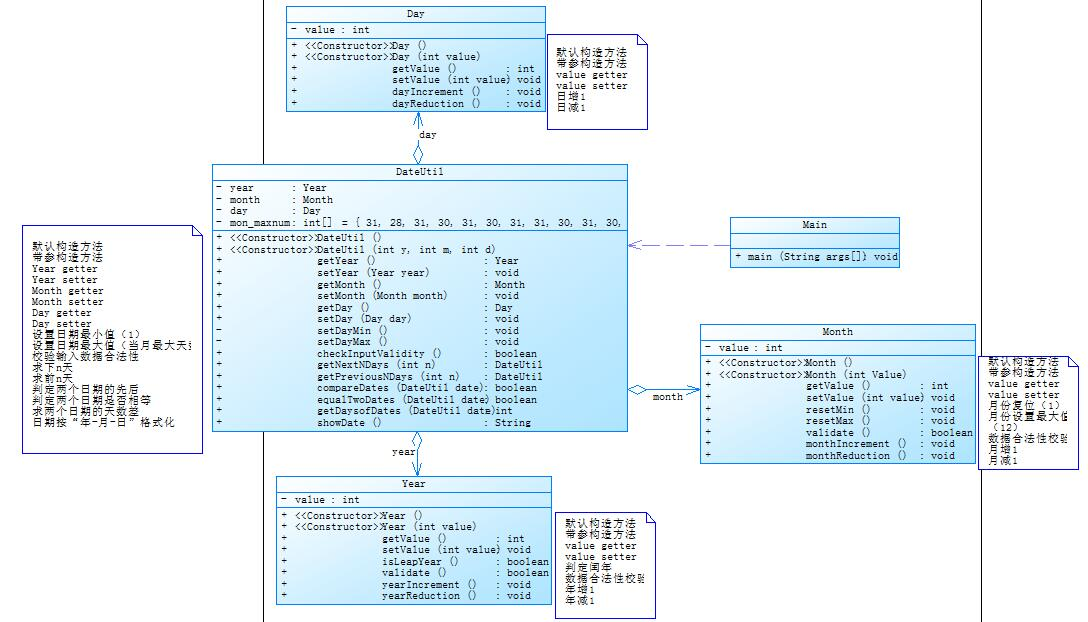
这个日期与之前的7-5类与类之间的关系不同,但是方法基本相同。
题目集6:7-1:
1 import java.util.*;
2
3 public class Main{
4 public static void main(String[] agrs) {
5 Scanner input = new Scanner(System.in);
6 int numberTable = 0;// 桌数
7 int numberRecord = 0;// 记录数
8 int numberDish = 0;// 菜品数
9 int flagTable = 0;// 判断输入错误的类型,0为正常情况
10 Menu tableMenu = new Menu();// 所有桌的菜谱
11 Time Time = new Time();// 时间类
12 Table table[] = new Table[20];// 桌子数组
13 int sumPriceTable[] = new int[20];// 用来统计各桌的价格总和
14 for(int i = 0; i < 20; i++) {// 用于给数组分配空间
15 table[i] = new Table();
16 }
17 String data = new String();
18 while(true) {
19 data = input.nextLine();
20 if(data.equals("end")){
21 break;
22 }
23 String dataThis[] = data.split(" ");
24 /* 完成 */
25 if(data.length() > 12) {// 说明读到了桌子(此处没有对是否有输入完全4个参数再做判断,可能无法通过)
26 numberTable ++;// 桌数+1,0桌为空,无数据
27 table[numberTable].setTableInfo(data);// 先写入该桌数组,不管合法不合法,不合法该桌信息作废
28 numberRecord = 0;// 记录数复原
29 }
30 ///
31 else {// 没读到桌子
32 /* 完成 */
33 if(numberTable == 0) {// 桌数为0说明还在菜谱输入阶段
34 if(dataThis.length > 2) {// 说明输入的可能是特色菜
35 if(dataThis[2].charAt(0) == "T" && dataThis.length == 3) {// 判断输入是否合法
36 if(table[numberTable].getDish()[numberDish].checkPrice(dataThis[1])) {// 判断价格是否输入合法,合法就进行赋值
37 if(Integer.parseInt(dataThis[1]) > 0 && Integer.parseInt(dataThis[1]) < 300)
38 tableMenu.addDish(dataThis[0], Integer.parseInt(dataThis[1]), true, numberDish);// 直接使用定义的方法赋值
39 else {
40 if(Integer.parseInt(dataThis[1]) == 0)
41 System.out.println("wrong format");
42 else
43 System.out.println(dataThis[0] + " price out of range " + dataThis[1]);
44 continue;
45 }
46 numberDish ++;
47 }
48 else {// 说明价格输入不合法
49 System.out.println("wrong format");
50 }
51 }
52 else {// 说明没有按要求输入特色菜
53 System.out.println("wrong format");
54 }
55 }
56 else if(dataThis.length == 2) {// 说明是非特色菜
57 if(table[numberTable].getDish()[numberDish].checkPrice(dataThis[1])) {// 判断价格是否输入合法,合法就进行赋值
58 if(Integer.parseInt(dataThis[1]) > 0 && Integer.parseInt(dataThis[1]) < 300)
59 tableMenu.addDish(dataThis[0], Integer.parseInt(dataThis[1]), false, numberDish);// 直接使用定义的方法赋值
60 else {
61 if(Integer.parseInt(dataThis[1]) == 0)
62 System.out.println("wrong format");
63 else
64 System.out.println(dataThis[0] + " price out of range " + dataThis[1]);
65 continue;
66 }
67 numberDish ++;
68 }
69 else {// 说明价格输入不合法
70 System.out.println("wrong format");
71 }
72 }
73 else {// 说明输入参数错误
74 System.out.println("wrong format");
75 }
76 }
77 ///
78 /* 完成 */
79 else {// 开始进行订单,输入了序号
80 table[numberTable].getOrderTable().getRecords()[numberRecord].setRecordTemp(data);
81 numberRecord ++;
82 table[numberTable].getOrderTable().addTotalNum();// 给记录数+1
83 }
84 ///
85 }
86 }
87 int tableNumber;// 临时桌号
88 String[] date;
89 String[] time;
90 int year; int month; int day;
91 int hour; int minute; int second;
92 for(int i = 1; i <= numberTable; i++) {// 这个循环用来将各个类中的临时信息进行处理
93 String[] tableInfo = table[i].getTableInfo().split(" ");
94
95 if(tableInfo[0].equals("table")) {
96 if(tableInfo.length > 4) {// 说明有多余字符
97 table[i].setWrongStatus(false);
98 continue;
99 }
100
101 if(table[i].checkTableNumber(tableInfo[1])) {// 说明桌号是数字
102 tableNumber = Integer.parseInt(tableInfo[1]);
103 table[i].setTableNumber(tableNumber);// 设置桌号
104 if(tableNumber >= 1 && tableNumber <= 55) {// 在桌号合法范围内
105 date = tableInfo[2].split("/");// 得到日期字符串数组
106 time = tableInfo[3].split("/");// 得到时间字符串数组
107 boolean timeFlag = true;
108 if(!table[i].getTableTime().validDate(date[0], date[1], date[2]) || !table[i].getTableTime().validTime(time[0], time[1], time[2])) {
109 timeFlag = false;
110 }
111 if(!timeFlag) {
112 table[i].setWrongStatus(timeFlag);// 将该桌视为异常情况1 wrong format 时间输入格式错误
113 continue;// 直接结束本桌循环
114 }
115
116 year = Integer.parseInt(date[0]);
117 month = Integer.parseInt(date[1]);
118 day = Integer.parseInt(date[2]);
119 hour = Integer.parseInt(time[0]);
120 minute = Integer.parseInt(time[1]);
121 second = Integer.parseInt(time[2]);
122
123 // 判断日期、时间是否合法输入——唯一正确tableFlag=0
124 if(table[i].getTableTime().checkDate(year, month, day) && table[i].getTableTime().checkTime(hour, minute, second)) {
125 table[i].getTableTime().setTableTime(year, month, day, hour, minute, second);// 设置好时间
126
127 for(int j = 0; j < table[i].getOrderTable().getTotalNum(); j++) {
128 String dishData[] = table[i].getOrderTable().getRecords()[j].getRecordTemp().split(" ");
129 if(dishData.length == 4) {// 说明是为本桌点菜
130 Dish dishTemp = new Dish();
131 dishTemp.setName(dishData[1]);// 设置该记录菜名
132 table[i].getOrderTable().getRecords()[j].getDishThis().setName(dishData[1]);// 设置菜名
133
134 if(tableMenu.searthDish(dishTemp.getName()) != null) {// 说明菜谱内存在该菜
135 table[i].getOrderTable().getRecords()[j].setDishThis(tableMenu.searthDish(dishTemp.getName()));// 将该菜谱导入记录
136 table[i].getOrderTable().getRecords()[j].setExistStatus(true);// 复原至正常情况
137 }
138 else {// 说明菜谱中不存在
139 table[i].getOrderTable().getRecords()[j].setExistStatus(false);// 将该记录视为异常情况3 xxx does not exist
140 }
141
142 if(dishTemp.checkPortion(dishData[2])) {// 判断份额是不是数字
143 table[i].getOrderTable().getRecords()[j].setPortion(Integer.parseInt(dishData[2]));// 设置份额
144 }
145 else {
146 table[i].getOrderTable().getRecords()[j].setWrongStatus(true);// 将该记录视为异常情况2 wrong format
147 continue;// 直接结束本次记录循环
148 }
149
150 if(dishTemp.checkNumber(dishData[3])) {// 判断份数是不是数字
151 table[i].getOrderTable().getRecords()[j].setNum(Integer.parseInt(dishData[3]));// 设置份数
152 }
153 else {
154 table[i].getOrderTable().getRecords()[j].setWrongStatus(true);// 将该记录视为异常情况2 wrong format
155 continue;// 直接结束本次记录循环
156 }
157 if(dishTemp.checkNumber(dishData[0])) {// 判断序号是不是数字
158 table[i].getOrderTable().getRecords()[j].setOrderNum(Integer.parseInt(dishData[0]));// 设置序号
159 }
160 else {
161 table[i].getOrderTable().getRecords()[j].setNumError(true);// 将该记录视为异常情况4 wrong format,但是优先级最高
162 continue;// 直接结束本次记录循环
163 }
164 }
165
166 else if(dishData.length == 5) {// 说明是代点菜
167 table[i].getOrderTable().getRecords()[j].setReplaceStatus(true);// 是代点菜记录
168 boolean isTableNumFlag = true;// 判断代点桌号是否为数字
169 for(int check = 0; check < dishData[0].length(); check++) {
170 if(dishData[0].charAt(check) < "0" || dishData[0].charAt(check) > "9") {
171 isTableNumFlag = false;
172 break;
173 }
174 }
175 if(isTableNumFlag) {
176 table[i].getOrderTable().getRecords()[j].setReplaceTableNum(Integer.parseInt(dishData[0]));
177 boolean tableNumExist = false;// 判断代点桌号是否存在
178 for(int check = 1; check <= tableNumber; check++) {
179 if(table[check].getTableNumber() == Integer.parseInt(dishData[0])) {
180 tableNumExist = true;
181 break;
182 }
183 }
184
185 if(!tableNumExist) {
186 table[i].getOrderTable().getRecords()[j].setReplaceTableNumExist(false);
187 continue;// 结束本条记录
188 }
189
190 Dish dishTemp = new Dish();
191 dishTemp.setName(dishData[2]);// 设置该记录菜名
192 table[i].getOrderTable().getRecords()[j].getDishThis().setName(dishData[2]);// 设置菜名
193
194 if(tableMenu.searthDish(dishTemp.getName()) != null) {// 说明菜谱内存在该菜
195 table[i].getOrderTable().getRecords()[j].setDishThis(tableMenu.searthDish(dishTemp.getName()));// 将该菜谱导入记录
196 table[i].getOrderTable().getRecords()[j].setExistStatus(true);// 复原至正常情况
197 }
198 else {// 说明菜谱中不存在
199 table[i].getOrderTable().getRecords()[j].setExistStatus(false);// 将该记录视为异常情况3 xxx does not exist
200 }
201
202 if(dishTemp.checkPortion(dishData[3])) {// 判断份额是不是数字
203 table[i].getOrderTable().getRecords()[j].setPortion(Integer.parseInt(dishData[3]));// 设置份额
204 }
205 else {
206 table[i].getOrderTable().getRecords()[j].setWrongStatus(true);// 将该记录视为异常情况2 wrong format
207 continue;// 直接结束本次记录循环
208 }
209
210 if(dishTemp.checkNumber(dishData[4])) {// 判断份数是不是数字
211 table[i].getOrderTable().getRecords()[j].setNum(Integer.parseInt(dishData[4]));// 设置份数
212 }
213 else {
214 table[i].getOrderTable().getRecords()[j].setWrongStatus(true);// 将该记录视为异常情况2 wrong format
215 continue;// 直接结束本次记录循环
216 }
217 if(dishTemp.checkNumber(dishData[1])) {// 判断序号是不是数字
218 table[i].getOrderTable().getRecords()[j].setOrderNum(Integer.parseInt(dishData[1]));// 设置序号
219 }
220 else {
221 table[i].getOrderTable().getRecords()[j].setNumError(true);// 将该记录视为异常情况4 wrong format,但是优先级最高
222 continue;// 直接结束本次记录循环
223 }
224 }
225 else {
226 table[i].getOrderTable().getRecords()[j].setWrongStatus(true);// 将该记录视为异常情况2 wrong format
227 continue;// 直接结束本次记录循环
228 }
229 }
230
231 else if(dishData.length == 3) {// 有可能是特色菜
232 table[i].getOrderTable().getRecords()[j].setIsMix(true);// 有夹杂 invalid dish
233 continue;// 直接结束本次记录循环
234 }
235
236 else if(dishData.length == 2) {// 说明是删除
237 if(dishData[1].equals("delete")) {
238 table[i].getOrderTable().getRecords()[j].setIsDeleteRecord(true);// 是删除记录
239 /// 此处序号可能还需要再改-------------
240 if(dishData[0].charAt(0) >= "0" && dishData[0].charAt(0) <= "9") {// 说明序号正确
241 int checkNumber = Integer.parseInt(dishData[0]);
242 boolean deleteFlag = false;// 删除的标志
243 for(int k = 0; k < table[i].getOrderTable().getTotalNum(); k++) {
244 if(checkNumber == table[i].getOrderTable().getRecords()[k].getOrderNum()) {
245 if(!table[i].getOrderTable().getRecords()[k].getDeleteStatus()) {
246 table[i].getOrderTable().getRecords()[k].setDeleteStatus(true);// 成功删除
247 deleteFlag = true;
248 break;
249 }
250 else {
251 table[i].getOrderTable().getRecords()[k].setDeleteRepeat(true);// 重复删除
252 deleteFlag = true;
253 break;
254 }
255 }
256 }
257 if(!deleteFlag) {
258 table[i].getOrderTable().getRecords()[j].setDeleteErrorStatus(true);// 将该记录视为异常情况1 delete error
259 continue;// 直接结束本记录循环
260 }
261 continue;// 直接结束本次记录循环
262 }
263 else {
264 table[i].getOrderTable().getRecords()[j].setDeleteErrorStatus(true);// 将该记录视为异常情况1 delete error
265 continue;// 直接结束本次记录循环
266 }
267 }
268 else {// 可能是夹杂在内的菜谱
269 if(dishData[1].length() <= 2) {
270 table[i].getOrderTable().getRecords()[j].setIsMix(true);// 有夹杂 invalid dish
271 continue;// 直接结束本次记录循环
272 }
273 table[i].getOrderTable().getRecords()[j].setDeleteErrorStatus(true);// 将该记录视为异常情况2 wrong format
274 continue;// 直接结束本次记录循环
275 }
276 }
277 else{
278 table[i].getOrderTable().getRecords()[j].setDeleteErrorStatus(true);// 将该记录视为异常情况2 wrong format
279 continue;// 直接结束本次记录循环
280 }
281 }
282 }
283 else {// 说明日期、时间输入不合法
284 table[i].setTime_isValid(false);// 将该桌视为异常情况2 not a valid time period
285 continue;// 直接结束本桌循环
286 }
287 if(!table[i].getTableTime().isOpen(year, month, day, hour, minute, second)) {
288 table[i].setIsOpeningtime(false);// 将该桌视为异常情况5 "table " + t.tableNum + " out of opening hours"
289 }
290 }
291 else {// 说明超出了桌号范围
292 table[i].setTableNumber_Out(false);// 将该桌视为异常情况3 table num out of range
293 continue;// 直接结束本桌循环
294 }
295 }
296 else {
297 table[i].setWrongStatus(false);// 将该桌视为异常情况1 wrong format 桌号不是数字
298 continue;// 直接结束本桌循环
299 }
300 }
301 else {
302 if(tableInfo[0].substring(0, 5).equals("table")) {
303 table[i].setWrongStatus(false);
304 continue;
305 }
306 table[i].setTableStatus(false);// 将该桌视为异常情况4 wrong format + record serial number sequence error
307 continue;// 直接结束本桌输出
308 }
309 }
310
311 int checkRepeatNumber[] = new int[10];// 用于检查序号是否从小到大排序的
312
313 for(int i = 1; i <= numberTable; i++) {// 进行价格计算与输出每桌的点菜情况
314 int normalFlag = 0;
315 if(table[i].getWrongStatus() && table[i].getTime_isValid() && table[i].getTableNumber_Out() &&
316 table[i].getTableStatus()) {// 正常情况
317
318 System.out.println("table " + table[i].getTableNumber() + ": ");// 输出桌号
319
320 for(int j = 0; j < table[i].getOrderTable().getTotalNum(); j++) {// 订单
321 if(table[i].getOrderTable().getRecords()[j].getIsMix()) {// 判断是否为夹杂的菜谱
322 System.out.println("invalid dish");
323 continue;// 直接结束本条记录
324 }
325
326 if(!table[i].getOrderTable().getRecords()[j].getNumError()) {// 正常的符合格式的记录
327 if(table[i].getOrderTable().getRecords()[j].getPortion() > 3) {// 份额大于3
328 System.out.println(table[i].getOrderTable().getRecords()[j].getOrderNum() + " portion out of range " + table[i].getOrderTable().getRecords()[j].getPortion());
329 continue;// 直接结束本条记录
330 }
331 else if(table[i].getOrderTable().getRecords()[j].getPortion() > 9) {// 份额格式错误
332 System.out.println("not a valid portion");
333 continue;// 直接结束本条记录
334 }
335 if(table[i].getOrderTable().getRecords()[j].getNum() > 15) {
336 System.out.println(table[i].getOrderTable().getRecords()[j].getOrderNum() + " num out of range " + table[i].getOrderTable().getRecords()[j].getNum());
337 continue;// 直接结束本条记录
338 }
339
340 if(table[i].getOrderTable().getRecords()[j].getIsDeleteRecord()) {// 说明是一条删除记录
341 if(table[i].getOrderTable().getRecords()[j].getDeleteErrorStatus()) {
342 System.out.println("delete error");
343 }
344 continue;
345 }
346
347 if(normalFlag == 0 && table[i].getOrderTable().getRecords()[j].getExistStatus()) {// 说明是第一条正常的记录或者删除记录
348 checkRepeatNumber[normalFlag] = table[i].getOrderTable().getRecords()[j].getOrderNum();
349 // 计算该条记录的价格
350 float accountPercent = 1;// 折扣率
351 if(table[i].getOrderTable().getRecords()[j].getDishThis().getIsT()) {// 判断是否为特色菜
352 if(table[i].getTableTime().checkT()) {// 进一步判断当前时间特色菜是否打折
353 accountPercent = (float)0.7;
354 }
355 }
356 else {
357 accountPercent = table[i].getTableTime().account();// 普通菜
358 }
359 // 临时价格没有折扣和四舍五入
360 float priceTemp = table[i].getOrderTable().getRecords()[j].getDishThis().getPrice(table[i].getOrderTable().getRecords()[j].getPortion());
361 int priceTempInt = (int)(priceTemp + 0.5);
362 if(table[i].getOrderTable().getRecords()[j].getReplaceStatus()){
363 if(table[i].getOrderTable().getRecords()[j].getReplaceTableNumExist()) {// 说明代点成功
364 System.out.print(table[i].getOrderTable().getRecords()[j].getOrderNum() + " table " + table[i].getTableNumber() + " pay for table ");
365 System.out.println(table[i].getOrderTable().getRecords()[j].getReplaceTableNum() + " " + priceTempInt * table[i].getOrderTable().getRecords()[j].getNum());
366 }
367 else {
368 System.out.println("Table number :"+ table[i].getOrderTable().getRecords()[j].getReplaceTableNum() +" does not exist");
369 continue;// 结束本条记录,不进行求和
370 }
371 }
372 else {
373 boolean overFlag = false;
374 for(int k = j+1; k < table[i].getOrderTable().getTotalNum(); k++) {
375 if(table[i].getOrderTable().getRecords()[j].getDishThis().getName().equals(table[i].getOrderTable().getRecords()[k].getDishThis().getName())) {
376 overFlag = true;
377 break;
378 }
379 }
380 if(overFlag) {
381 continue;
382 }
383 System.out.print(checkRepeatNumber[normalFlag] + " " + table[i].getOrderTable().getRecords()[j].getDishThis().getName());
384 System.out.println(" " + priceTempInt * table[i].getOrderTable().getRecords()[j].getNum());// 四舍五入输出点所有量该菜的价格
385 }
386 if(table[i].getOrderTable().getRecords()[j].getDeleteStatus()) {
387 if(table[i].getOrderTable().getRecords()[j].getDeleteRepeat()) {// 重复删除的一条记录
388 System.out.println("deduplication " + table[i].getOrderTable().getRecords()[j].getOrderNum());
389 }
390 }
391
392 if(table[i].getOrderTable().getRecords()[j].getDeleteStatus()) {// 如果是删除了的,直接结束
393 continue;// 直接结束本条记录
394 }
395 int recordPrice = (int)((priceTempInt * table[i].getOrderTable().getRecords()[j].getNum()) * accountPercent + 0.5);// 本条记录的菜品价格总和
396 table[i].getOrderTable().addOrderPrice(recordPrice);// 求和
397 table[i].getOrderTable().addOrderPriceOrigin(priceTempInt * table[i].getOrderTable().getRecords()[j].getNum());// 求和
398 normalFlag ++;
399 }
400 else if(table[i].getOrderTable().getRecords()[j].getExistStatus()){
401 boolean normalNumberFlag = true;// 判断序号是否从小到大排序
402 for(int k = 0; k < normalFlag; k++) {
403 // 若本条记录的序号小于前面每一条正常的记录的序号,说明序号错误
404 if(table[i].getOrderTable().getRecords()[j].getOrderNum() <= table[i].getOrderTable().getRecords()[k].getOrderNum() &&
405 !table[i].getOrderTable().getRecords()[j].getReplaceStatus() && !table[i].getOrderTable().getRecords()[k].getReplaceStatus()) {
406 normalNumberFlag = false;
407 break;
408 }
409 }
410 if(normalNumberFlag) {
411 checkRepeatNumber[normalFlag] = table[i].getOrderTable().getRecords()[j].getOrderNum();
412 // 计算该条记录的价格
413 float accountPercent = 1;// 折扣率
414 if(table[i].getOrderTable().getRecords()[j].getDishThis().getIsT()) {// 判断是否为特色菜
415 if(table[i].getTableTime().checkT()) {// 进一步判断当前时间特色菜是否打折
416 accountPercent = (float)0.7;
417 }
418 }
419 else {
420 accountPercent = table[i].getTableTime().account();// 非特色菜
421 }
422 // 临时价格没有折扣和四舍五入
423 float priceTemp = table[i].getOrderTable().getRecords()[j].getDishThis().getPrice(table[i].getOrderTable().getRecords()[j].getPortion());
424 int priceTempInt = (int)(priceTemp + 0.5);
425 if(table[i].getOrderTable().getRecords()[j].getReplaceStatus()){
426 if(table[i].getOrderTable().getRecords()[j].getReplaceTableNumExist()) {// 说明代点成功
427 System.out.print(table[i].getOrderTable().getRecords()[j].getOrderNum() + " table " + table[i].getTableNumber() + " pay for table ");
428 System.out.println(table[i].getOrderTable().getRecords()[j].getReplaceTableNum() + " " + priceTempInt * table[i].getOrderTable().getRecords()[j].getNum());
429 }
430 else {
431 System.out.println("Table number :"+ table[i].getOrderTable().getRecords()[j].getReplaceTableNum() +" does not exist");
432 continue;// 结束本条记录,不进行求和
433 }
434 }
435 else {
436 boolean overFlag = false;
437 for(int k = j+1; k < table[i].getOrderTable().getTotalNum(); k++) {
438 if(table[i].getOrderTable().getRecords()[j].getDishThis().getName().equals(table[i].getOrderTable().getRecords()[k].getDishThis().getName())) {
439 overFlag = true;
440 break;
441 }
442 }
443 if(overFlag) {
444 continue;
445 }
446 System.out.print(checkRepeatNumber[normalFlag] + " " + table[i].getOrderTable().getRecords()[j].getDishThis().getName());
447 System.out.println(" " + priceTempInt * table[i].getOrderTable().getRecords()[j].getNum());// 四舍五入输出点所有量该菜的价格
448 }
449 if(table[i].getOrderTable().getRecords()[j].getDeleteStatus()) {
450 if(table[i].getOrderTable().getRecords()[j].getDeleteRepeat()) {// 重复删除的一条记录
451 System.out.println("deduplication " + table[i].getOrderTable().getRecords()[j].getOrderNum());
452 }
453 }
454
455 if(table[i].getOrderTable().getRecords()[j].getDeleteStatus()) {// 如果是删除了的,直接结束
456 continue;// 直接结束本条记录
457 }
458 int recordPrice = (int)((priceTempInt * table[i].getOrderTable().getRecords()[j].getNum()) * accountPercent + 0.5);// 本条记录的菜品价格总和
459 table[i].getOrderTable().addOrderPrice(recordPrice);// 求和
460 table[i].getOrderTable().addOrderPriceOrigin(priceTempInt * table[i].getOrderTable().getRecords()[j].getNum());// 求和
461 normalFlag ++;
462 }
463 else {
464 System.out.println("record serial number sequence error");
465 continue;// 直接结束本条记录
466 }
467 }
468 }
469
470 if(table[i].getOrderTable().getRecords()[j].getNumError()) {// 序号输入错误
471 System.out.println("wrong format");
472 continue;// 结束本条记录
473 }
474
475 else if(!table[i].getOrderTable().getRecords()[j].getExistStatus() && !table[i].getOrderTable().getRecords()[j].getNumError()){// 该菜品不存在
476 System.out.println(table[i].getOrderTable().getRecords()[j].getDishThis().getName() + " does not exist");
477 continue;
478 }
479 }
480 }
481 else if(!table[i].getWrongStatus()){// 一律wrong format
482 System.out.println("wrong format");
483 continue;
484 }
485 else if(!table[i].getTableNumber_Out()) {// 桌号超出范围
486 System.out.println(table[i].getTableNumber() + " table num out of range");
487 continue;
488 }
489 else if(!table[i].getTableStatus()) {
490 System.out.println("wrong format");
491 for(int j = 0; j < table[i].getOrderTable().getTotalNum(); j++) {
492 System.out.println("record serial number sequence error");
493 }
494 continue;
495 }
496 }
497
498 for(int i = 1; i <= numberTable; i++) {// 输出每桌总价格
499 if(table[i].getWrongStatus() && table[i].getTableNumber_Out() && table[i].getTableStatus()) {
500
501 if(!table[i].getIsOpeningtime()) {
502 System.out.println("table " + table[i].getTableNumber() + " out of opening hours");
503 }
504 else if(!table[i].getTime_isValid()) {
505 System.out.print("table " + table[i].getTableNumber() + ": ");// 输出桌号
506 System.out.println("not a valid time period");
507 }
508 else {
509 System.out.print("table " + table[i].getTableNumber() + ": ");
510 System.out.println(table[i].getOrderTable().getOrderPriceOrigin() + " " + table[i].getOrderTable().getOrderPrice());
511 }
512 }
513 }
514 input.close();
515 }
516 }
517
518 class Dish {// 菜品类:对应菜谱,包含饭店提供的所有菜的信息。
519 private String name;// 菜品名称
520 private int unit_price; // 原价
521 private boolean isT = false;// 是否为特色菜
522
523 public boolean getIsT() {
524 return isT;
525 }
526
527 public void setIsT(boolean isT) {
528 this.isT = isT;
529 }
530
531 public String getName() {
532 return name;
533 }
534
535 public void setName(String name) {
536 this.name = name;
537 }
538
539 public int getUnit_price() {
540 return unit_price;
541 }
542
543 public void setUnit_price(int unit_price) {
544 this.unit_price = unit_price;
545 }
546
547 public float getPrice(int portion) {// 计算菜品价格的方法,输入参数是点菜的份额(输入数据只能是1/2/3,代表小/中/大份) }
548 switch(portion){
549 case 1:return this.unit_price;
550 case 2:return (float)this.unit_price * (float)1.5;
551 case 3:return (float)this.unit_price * 2;
552 default:return 0;
553 }
554 }
555
556 public boolean checkPrice(String price){// 检查价格是否为数字
557 boolean status = false;
558 for(int i = 0; i < price.length(); i++) {
559 if(price.charAt(i) >= "0" && price.charAt(i) <= "9") {
560 status = true;
561 }
562 else {
563 status = false;
564 break;
565 }
566 }
567 return status;
568 }
569
570 public boolean checkPortion(String portion){// 检查份额是否为数字
571 boolean status = false;
572 for(int i = 0; i < portion.length(); i++) {
573 if(portion.charAt(i) >= "0" && portion.charAt(i) <= "9") {
574 status = true;
575 }
576 else {
577 status = false;
578 break;
579 }
580 }
581 return status;
582 }
583
584 public boolean checkNumber(String number){// 检查份数是否为数字
585 boolean status = false;
586 for(int i = 0; i < number.length(); i++) {
587 if(number.charAt(i) >= "0" && number.charAt(i) <= "9") {
588 status = true;
589 }
590 else {
591 status = false;
592 break;
593 }
594 }
595 return status;
596 }
597 }
598
599 class Menu {// 菜谱类:对应菜谱,包含饭店提供的所有菜的信息。
600 private Dish dishAll[] = new Dish[6];
601 public Dish searthDish(String dishName){//根据菜名在菜谱中查找菜品信息,返回Dish对象。
602 for(int i = 0; i < 6; i++) {
603 if(dishAll[i] == null) {
604 dishAll[i] = new Dish();// 分配空间
605 }
606 if(dishName.equals(dishAll[i].getName())){
607 return dishAll[i];
608 }
609 }
610 return null;// 说明该菜并不存在
611 }
612 public void addDish(String dishName, int unit_price, boolean isT, int N){// 添加一道菜品信息
613 Dish Replace = new Dish();
614 Replace.setName(dishName);
615 Replace.setUnit_price(unit_price);
616 Replace.setIsT(isT);
617 if(this.dishAll[N] == null)
618 this.dishAll[N] = new Dish();// 分配空间
619 this.dishAll[N] = Replace;
620 }
621 }
622
623 class Record {// 点菜记录类:保存订单上的一道菜品记录
624 private String recordTemp = new String();// 临时存储的记录
625
626 private boolean replaceTableNumExist = false;// 代点菜桌号存在情况
627
628 private boolean isMix = false;// 是否为夹杂的菜谱
629
630 private boolean isDeleteRecord = false;// 是否为删除记录
631
632 private int deleteNum;// 要删除的序号
633
634 private boolean deleteErrorStatus = false;// 是否删除错误
635
636 private boolean wrongStatus = false;// 是否输出wrong format
637
638 boolean existStatus = true;// 是否存在该菜品
639
640 private boolean replaceStatus = false;// 判断该记录是否为代点菜记录
641
642 private int replaceTableNum;// 代点单的桌号
643
644 private boolean deleteStatus = false;// 用于判断是否删除,删除了说明为true不可用,false则没有删除,可用
645
646 private boolean deleteRepeat = false;// 是否重复删除
647
648 private boolean numError = false;// 序号错误
649
650 private int orderNum;// 序号
651
652 private Dish dishThis = new Dish();// 本条记录的菜品
653
654 private int portion;// 份额
655
656 private int num;// 份数
657
658 private float recordPrice;// 本条记录的价格
659
660 public boolean getReplaceTableNumExist() {
661 return replaceTableNumExist;
662 }
663
664 public void setReplaceTableNumExist(boolean replaceTableNumExist) {
665 this.replaceTableNumExist = replaceTableNumExist;
666 }
667
668 public int getReplaceTableNum() {
669 return replaceTableNum;
670 }
671
672 public void setReplaceTableNum(int replaceTableNum) {
673 this.replaceTableNum = replaceTableNum;
674 }
675
676 public boolean getNumError() {
677 return numError;
678 }
679
680 public void setNumError(boolean numError) {
681 this.numError = numError;
682 }
683
684 public boolean getIsDeleteRecord() {
685 return isDeleteRecord;
686 }
687
688 public void setIsDeleteRecord(boolean isDeleteRecord) {
689 this.isDeleteRecord = isDeleteRecord;
690 }
691
692 public int getDeleteNum() {
693 return deleteNum;
694 }
695
696 public void setDeleteNum(int deleteNum) {
697 this.deleteNum = deleteNum;
698 }
699
700 public boolean getDeleteErrorStatus() {
701 return deleteErrorStatus;
702 }
703
704 public void setDeleteErrorStatus(boolean deleteErrorStatus) {
705 this.deleteErrorStatus = deleteErrorStatus;
706 }
707
708 public boolean getWrongStatus() {
709 return wrongStatus;
710 }
711
712 public void setWrongStatus(boolean wrongStatus) {
713 this.wrongStatus = wrongStatus;
714 }
715
716 public boolean getExistStatus() {
717 return existStatus;
718 }
719
720 public void setExistStatus(boolean existStatus) {
721 this.existStatus = existStatus;
722 }
723
724 public float getRecordPrice() {
725 return recordPrice;
726 }
727
728 public void setRecordPrice(float recordPrice) {
729 this.recordPrice = recordPrice;
730 }
731
732 public boolean getIsMix() {
733 return isMix;
734 }
735
736 public void setIsMix(boolean isMix) {
737 this.isMix = isMix;
738 }
739
740 public boolean getDeleteRepeat() {
741 return deleteRepeat;
742 }
743
744 public void setDeleteRepeat(boolean deleteRepeat) {
745 this.deleteRepeat = deleteRepeat;
746 }
747
748 public boolean getDeleteStatus() {
749 return deleteStatus;
750 }
751
752 public void setDeleteStatus(boolean deleteStatus) {
753 this.deleteStatus = deleteStatus;
754 }
755
756 public String getRecordTemp() {
757 return recordTemp;
758 }
759
760 public boolean getReplaceStatus() {
761 return replaceStatus;
762 }
763
764 public void setReplaceStatus(boolean replaceStatus) {
765 this.replaceStatus = replaceStatus;
766 }
767
768 public void setRecordTemp(String recordTemp) {
769 this.recordTemp = recordTemp;
770 }
771
772 public boolean getStatus() {// 得到是否删除的状态
773 return deleteStatus;
774 }
775
776 public void setStatus(boolean deleteStatus) {// 设置状态
777 this.deleteStatus = deleteStatus;
778 }
779
780 public int getPortion() {// 得到份额
781 return portion;
782 }
783
784 public void setPortion(int portion) {// 设置份额
785 this.portion = portion;
786 }
787
788 public int getNum() {// 得到份数
789 return num;
790 }
791
792 public void setNum(int num) {// 设置份数
793 this.num = num;
794 }
795
796 public int getOrderNum() {// 得到序号
797 return orderNum;
798 }
799
800 public void setOrderNum(int orderNum) {// 设置序号
801 this.orderNum = orderNum;
802 }
803
804 public Dish getDishThis() {// 得到菜品
805 return dishThis;
806 }
807
808 public void setDishThis(Dish dishThis) {// 设置菜品
809 this.dishThis = dishThis;
810 }
811
812 }
813
814 class Order {// 订单类:保存用户点的所有菜的信息。
815 private Record[] records = new Record[10];// 保存订单上每一道的记录
816
817 private int totalNum;// 记录数
818
819 private int orderPrice;// 本条订单菜价总和(未算入特定时间的折扣)
820
821 private int orderPriceOrigin;// 原始价
822
823 public void addOrderPriceOrigin(int recordPrice) {
824 this.orderPriceOrigin += recordPrice;
825 }
826
827 public int getOrderPriceOrigin() {
828 return orderPriceOrigin;
829 }
830
831 public void setOrderPriceOrigin(int orderPriceOrigin) {
832 this.orderPriceOrigin = orderPriceOrigin;
833 }
834
835 public void addOrderPrice(int recordPrice) {
836 this.orderPrice += recordPrice;
837 }
838
839 public int getOrderPrice() {
840 return orderPrice;
841 }
842
843 public void setOrderPrice(int orderPrice) {
844 this.orderPrice = orderPrice;
845 }
846
847 public int getTotalNum() {// 得到记录数
848 return this.totalNum;
849 }
850
851 public void addTotalNum() {// 给记录数+1
852 this.totalNum ++;
853 }
854
855 public float getTotalPrice(){// 计算订单的总价
856 float totalPrice = 0;
857 for(int i = 0; i < this.totalNum; i++) {
858 if(getRecords()[i].getStatus())
859 totalPrice += getRecords()[i].getDishThis().getPrice(1);
860 }
861 return totalPrice;
862 }
863
864 public Record addARecord(int orderNum,Dish dish,int portion,int num){// 添加一条菜品信息到订单中。
865 Record records = new Record();
866 records.setDishThis(dish);
867 records.setOrderNum(orderNum);
868 records.setNum(num);
869 records.setPortion(portion);
870 this.totalNum ++;// 订单内菜品数需要+1
871 return records;
872 }
873
874 public void delARecordByOrderNum(int orderNum){// 根据序号删除一条记录
875 boolean flag = false;
876 for(int i = 0; i < this.totalNum; i++) {
877 if(getRecords()[i].getOrderNum() == orderNum) {
878 flag = true;
879 if(getRecords()[i].getStatus()) {// 说明没有删除
880 getRecords()[i].setStatus(false);
881 }
882 else {// 说明重复删除了
883 System.out.println("deduplication " + orderNum);
884 }
885 }
886 }
887 if(flag == false) {
888 System.out.println("delete error");
889 }
890 }
891
892 public boolean checkOrderNum() {// 判断序号是不是从小到大的
893 boolean flag = true;
894 for(int i = 0; i < this.totalNum; i++) {// 小于100防止越界
895 for(int j = i+1; j < this.totalNum; j++) {// 同上
896 if(getRecords()[j].getOrderNum() < getRecords()[i].getOrderNum()){
897 flag = false;
898 break;
899 }
900 else
901 flag = true;
902 }
903 if(flag == false)
904 return flag;
905 }
906 return true;
907 }
908
909 public Record[] getRecords() {// 得到record
910 for(int i = 0; i < 10; i++) {
911 if(this.records[i] == null)
912 this.records[i] = new Record();
913 }
914 return records;
915 }
916
917 public void setRecords(Record records, int N) {// 设置record[N]
918 if(N < 10)// 防止数组越界
919 this.records[N] = records;
920 }
921 }
922
923 class Table{
924 private boolean wrongStatus = true;// 桌号是否为数字
925
926 private boolean time_isValid = true;// 时间是否合法
927
928 private boolean tableNumber_Out = true;// 是否超出桌号范围
929
930 private boolean tableStatus = true;// 该桌是否可用,是否连续输出错误记录
931
932 private boolean isOpeningtime = true;// 是否为营业时间
933
934 private String tableInfo = new String();// 桌子信息
935
936 private Time tableTime = new Time();// 该桌时间
937
938 private Dish dish[] = new Dish[4];// 用来存储用户输入的需要的菜品
939
940 private Order orderTable = new Order();// 本桌订单
941
942 private int tableNumber;// 桌号
943
944 public boolean getWrongStatus() {
945 return wrongStatus;
946 }
947
948 public void setWrongStatus(boolean wrongStatus) {
949 this.wrongStatus = wrongStatus;
950 }
951
952 public boolean getTime_isValid() {
953 return time_isValid;
954 }
955
956 public void setTime_isValid(boolean time_isValid) {
957 this.time_isValid = time_isValid;
958 }
959
960 public boolean getTableNumber_Out() {
961 return tableNumber_Out;
962 }
963
964 public void setTableNumber_Out(boolean tableNumber_Out) {
965 this.tableNumber_Out = tableNumber_Out;
966 }
967
968 public boolean getTableStatus() {
969 return tableStatus;
970 }
971
972 public void setTableStatus(boolean tableStatus) {
973 this.tableStatus = tableStatus;
974 }
975
976 public boolean getIsOpeningtime() {
977 return isOpeningtime;
978 }
979
980 public void setIsOpeningtime(boolean isOpeningtime) {
981 this.isOpeningtime = isOpeningtime;
982 }
983
984 public Time getTableTime() {
985 return tableTime;
986 }
987
988 public void setTableTime(Time tableTime) {
989 this.tableTime = tableTime;
990 }
991
992 public String getTableInfo() {
993 return tableInfo;
994 }
995
996 public void setTableInfo(String tableInfo) {
997 this.tableInfo = tableInfo;
998 }
999
1000 public Order getOrderTable() {// 得到本桌记录
1001 return orderTable;
1002 }
1003
1004 public void setOrderTable(Order orderTable) {// 设置本桌记录
1005 this.orderTable = orderTable;
1006 }
1007
1008 public boolean checkTableNumber(String tableNumber) {// 用于判断桌号输入是否合法
1009 boolean status = false;
1010 for(int i = 0; i < tableNumber.length(); i++) {
1011 if(tableNumber.charAt(i) >= "0" && tableNumber.charAt(i) <= "9") {
1012 status = true;
1013 }
1014 else {
1015 status = false;
1016 break;
1017 }
1018 }
1019 return status;
1020 }
1021
1022 public void setTableNumber(int tableNumber) {// 设置桌号
1023 this.tableNumber = tableNumber;
1024 }
1025
1026 public int getTableNumber() {// 得到桌号
1027 return this.tableNumber;
1028 }
1029
1030 public void setDishN(String name, int unit_price, int N) {// 设置dish[N]
1031 this.dish[N].setName(name);
1032 this.dish[N].setUnit_price(unit_price);
1033 }
1034
1035 public Dish[] getDish() {// 得到dish[]
1036 for(int i = 0; i < 4; i++) {
1037 if(this.dish[i] == null)
1038 dish[i] = new Dish();
1039 }
1040 return this.dish;
1041 }
1042
1043 }
1044
1045 class Time{
1046 private int year;// 年
1047
1048 private int month;// 月
1049
1050 private int day;// 日
1051
1052 private int hour;// 小时
1053
1054 private int minute;// 分钟
1055
1056 private int second;// 秒
1057
1058 //设置当前下单时间
1059 public void setTableTime(int year, int month, int day, int hour, int minute, int second) {
1060 this.year = year;
1061 this.month = month;
1062 this.day = day;
1063 this.hour = hour;
1064 this.minute = minute;
1065 this.second = second;
1066 }
1067
1068 public int getYear() {
1069 return year;
1070 }
1071
1072 public int getMonth() {
1073 return month;
1074 }
1075
1076 public int getDay() {
1077 return day;
1078 }
1079
1080 public int getHour() {
1081 return hour;
1082 }
1083
1084 public int getMinute() {
1085 return minute;
1086 }
1087
1088 public int getSecond() {
1089 return second;
1090 }
1091
1092 public int week(int year, int month, int day) {
1093 Calendar calendar = Calendar.getInstance();
1094 calendar.set(Calendar.YEAR, year);// 设置年
1095 calendar.set(Calendar.MONTH, month-1);// 设置月
1096 calendar.set(Calendar.DATE, day);// 设置日
1097 int week = calendar.get(Calendar.DAY_OF_WEEK) - 1;
1098 if(week == 0){// 说明是星期日
1099 week = 7;
1100 }
1101 return week;
1102 }
1103
1104 public boolean validDate(String year, String month, String day) {// 判断日期是否合法
1105 if(year.length() == 4) {
1106 if(month.length() <= 2 && day.length() <= 2) {
1107 for(int i = 0; i < month.length(); i++) {
1108 if(month.charAt(i) < "0" || month.charAt(i) > "9") {
1109 return false;
1110 }
1111 }
1112 for(int i = 0; i < day.length(); i++) {
1113 if(day.charAt(i) < "0" || day.charAt(i) > "9") {
1114 return false;
1115 }
1116 }
1117 return true;
1118 }
1119 else {
1120 return false;
1121 }
1122 }
1123 else {
1124 return false;
1125 }
1126 }
1127
1128 public boolean validTime(String hour, String minute, String second) {// 判断时间是否合法
1129 if(hour.length() == 2 && minute.length() == 2 && second.length() == 2) {
1130 for(int i = 0; i < 2; i++) {
1131 if(hour.charAt(i) < "0" || hour.charAt(i) > "9" || minute.charAt(i) < "0" || minute.charAt(i) > "9" || second.charAt(i) < "0" || second.charAt(i) > "9") {
1132 return false;
1133 }
1134 }
1135 return true;
1136 }
1137 else{
1138 return false;
1139 }
1140 }
1141
1142 public boolean checkDate(int year, int month, int day) {// 判断日期是否输入合法
1143 int month_maxnum[] = {0, 31, 28, 31, 30, 31, 30, 31, 31, 30, 31, 30, 31};// 当月最大天数
1144 if(year >= 2022 && year <= 2023) {
1145 if(month >= 1 && month <= 12) {
1146 if(year % 400 == 0 || (year % 4 == 0 && year % 100 != 0))
1147 month_maxnum[2] = 29;
1148 else
1149 month_maxnum[2] = 28;
1150 if(day >= 1 && day <= month_maxnum[month])
1151 return true;
1152 else
1153 return false;
1154 }
1155 else
1156 return false;
1157 }
1158 else
1159 return false;
1160 }
1161
1162 public boolean checkTime(int hour, int minute, int second) {// 检查该天时间是否合法
1163 if(hour >= 0 && hour <= 24) {
1164 if(minute >= 0 && minute <= 60) {
1165 if(second >=0 && second <= 60)
1166 return true;
1167 else
1168 return false;
1169 }
1170 return false;
1171 }
1172 else
1173 return false;
1174 }
1175 // 判断是否和折扣情况
1176 public float account(){
1177 int now = hour * 10000 + minute * 100 + second;
1178 int time1 = 170000;// 17点整
1179 int time2 = 203000;// 20点半
1180 int time3 = 103000;// 10点半
1181 int time4 = 143000;// 14点半
1182 int time5 = 93000;// 9点半
1183 int time6 = 213000;// 21点半
1184 if(week(year, month, day) >= 1 && week(year, month, day) <= 5) {// 周一到周五
1185 if(now >= time1 && now <= time2)
1186 return (float)0.8;
1187 else if(now >= time3 && now <= time4)
1188 return (float)0.6;
1189 else
1190 return 0;// 不在营业
1191 }
1192 else {
1193 if(now >= time5 && now <= time6)
1194 return 1;
1195 else
1196 return 0;// 不在营业
1197 }
1198 }
1199
1200 // 是否在营业
1201 public boolean isOpen(int year, int month, int day, int hour, int minute, int second){
1202 int now = hour * 10000 + minute * 100 + second;
1203 int time1 = 170000;// 17点整
1204 int time2 = 203000;// 20点半
1205 int time3 = 103000;// 10点半
1206 int time4 = 143000;// 14点半
1207 int time5 = 93000;// 9点半
1208 int time6 = 213000;// 21点半
1209 if(week(year, month, day) >= 1 && week(year, month, day) <= 5) {// 周一到周五
1210 if(now >= time1 && now <= time2)
1211 return true;
1212 else if(now >= time3 && now <= time4)
1213 return true;
1214 else
1215 return false;
1216 }
1217 else {
1218 if(now >= time5 && now <= time6)
1219 return true;
1220 else
1221 return false;
1222 }
1223 }
1224
1225 // 判断特色菜是否打折
1226 public boolean checkT(){
1227 if(week(this.year, this.month, this.day) >= 1 && week(this.year, this.month, this.day) <= 5) {
1228 return true;
1229 }
1230 else
1231 return false;
1232 }
1233 }
一开始我全部都是根据输入的信息生硬的使用正则表达式进行编程,半路发现功能无法实现,只能重新换方法,我意识到编程前首先是要把题目要求弄清,多读几遍题目,再一个就是要想好编程中用的方法再动手实现。
(3)踩坑心得:
在题目集5中:在正则表达式中数字的范围不能变为两位数,比如说:[0-9]是正确的,而[10-19]就不正确。
日期7-6中,将之前的代码拿过来也可以通过所有测试点,这时说明通过所有测试点并不是意味着写的有多好,只是大体功能上可以使用。
在菜单7-1中:一开始我全部都是根据输入的信息生硬的使用正则表达式进行编程,半路发现功能无法实现,只能重新换方法,我意识到编程前首先是要把题目要求弄清,多读几遍题目,再一个就是要想好编程中用的方法再动手实现。
(4)改进意见:
1.对于像类与类之间关系的使用练习,多使用之前做过的题目进行格式上的变化,一方面可以降低题目难度,另一方面可以节约时间,做其他新的题目。
2.像菜单这种难度较大的题目,可以从一开始先给一个基础版,以后再加进阶版,比如:我们做过的菜单有3、4,而明显之前有1、2,可是从没见过。
(5)总结:
1:面对题目较长时一定要多读题,画一画类图,再下手,不要一股脑瞎做。
2:程序员一定要具有不怕困难的精神,不能遇到困难就退缩。
3:现在一个最大的问题就是上课听的时候似懂非懂,一下课就不记得讲过什么,尤其是模式。