OOP第二次博客作业
OOP第一次博客作业
- OOP第一次博客作业
- 前言
- 第四次作业
- 第五次作业
- 第六次作业
- 设计与分析
- 7-1 菜单计价程序-3
- 7-5 日期问题面向对象设计(聚合一)
- 题目类图
- 题目源码
- 题目难点
- 7-5 日期问题面向对象设计(聚合二)
- 题目类图
- 题目源码
- 题目难点
- 7-5 ATM机类结构设计(一)
- 题目类图
- 题目源码
- 题目难点
- 7.4 ATM机类结构设计(二)
- 题目类图
- 题目源码
- 题目难点
- 踩坑心得
- 训练集04中7-2不能利用容器判重,利用容器会导致空间复杂度过高,会有几个点MLE,直接数组模拟即可。
- 结论
- 改进建议
- 总结
- 前言
前言
第四次作业
本次作业总体难度较低,只有第一题的难度较大,另外的题目运用到了一些容器,如HashMap , HashSet等。第一题的题意感觉有些难理解,应该是我自己的问题。班上也没有同学得满分。
第五次作业
本次作业难度较低,大部分同学都得了满分,没得满分的同学也只是错了1,2个测试点。主要知识点是正则表达式的应用,以及之前日期类设计的修改。
第六次作业
本次作业难度较高,前两题简单考察了一下继承和多态。后面三道题的难度相比之前的作业难度有巨大提升,花了好久时间也没能通过所有测试点。
设计与分析
在这里主要对题目集4的7-1 , 题目集5的7-5 ,7 - 6 ,题目集6的7-4 ,7-5进行分析
7-1 菜单计价程序-3
因本题没做出来,所以就不分析了。
7-5 日期问题面向对象设计(聚合一)
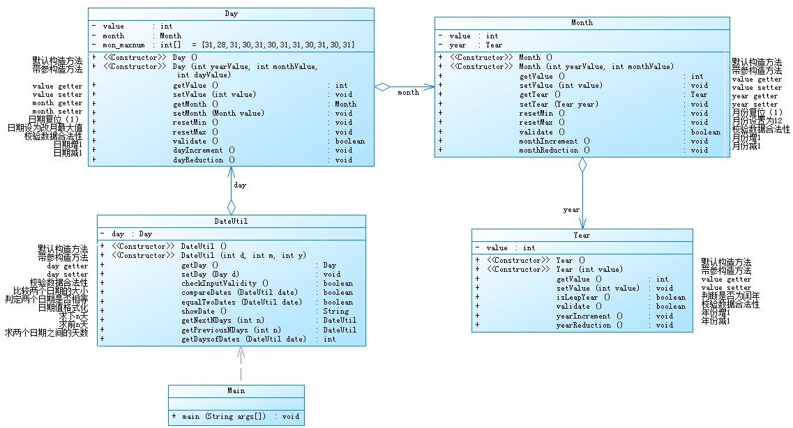
题目类图

题目源码
import java.util.Arrays;
import java.util.Scanner;
public class Main {
public static void main(String[] args) {
Scanner sc = new Scanner(System.in);
int op = sc.nextInt();//输入字符
int year = sc.nextInt();//年
int month = sc.nextInt();//月
int day = sc.nextInt();//日
DateUtil date = new DateUtil(year , month , day);
if(op == 1){
//求下n天
int n = sc.nextInt();
if(!date.checkInputValidity() || n < 0){
System.out.println("Wrong Format");
System.exit(0);
}else{
System.out.println(date.getNextNDays(n).showDate());
}
}else if(op == 2){
//求前n天
int n = sc.nextInt();
if(!date.checkInputValidity() || n < 0){
System.out.println("Wrong Format");
System.exit(0);
}else{
System.out.println(date.getPreviousNDays(n).showDate());
}
}else if(op == 3){
//求相差天数
int year2 = sc.nextInt();
int month2 = sc.nextInt();
int day2 = sc.nextInt();
DateUtil date2 = new DateUtil(year2 , month2 , day2);
if(!date.checkInputValidity() || !date2.checkInputValidity()){
System.out.println("Wrong Format");
System.exit(0);
}else{
System.out.println(date.getDaysofDates(date2));
}
}else{
System.out.println("Wrong Format");
}
}
}
class DateUtil{
private Day day;
//无参构造
public DateUtil() {
}
//有参构造
public DateUtil(int d, int m, int y) {
this.day = new Day(d , m , y);
}
public Day getDay() {
return day;
}
public void setDay(Day day) {
this.day = day;
}
//检查数据合法性
public boolean checkInputValidity(){
return day.getMonth().validate() && day.validate() && day.getMonth().getYear().validate();
}
//比较两日期大小
public boolean compareDates(DateUtil date){
if(day.getMonth().getYear().getValue() > date.day.getMonth().getYear().getValue()){
return true;
}else if(day.getMonth().getYear().getValue() == date.day.getMonth().getYear().getValue() && day.getMonth().getValue() > date.day.getMonth().getValue()){
return true;
}else if(day.getMonth().getYear().getValue() == date.day.getMonth().getYear().getValue() && day.getMonth().getValue() == date.day.getMonth().getValue() && this.day.getValue() > date.day.getValue()){
return true;
}
return false;
}
//判断两日期是否相等
public boolean equalTwoDates(DateUtil date){
return day.getMonth().getYear().getValue() == date.day.getMonth().getYear().getValue() && day.getMonth().getValue() == date.day.getMonth().getValue() && day.getValue() == date.day.getValue();
}
//日期格式化
public String showDate(){
return this.getDay().getMonth().getYear().getValue()+"-"+this.getDay().getMonth().getValue()+"-"+this.getDay().getValue();
}
//求下n天
public DateUtil getNextNDays(int n){
for (int i = 0; i < n; i++) {
if(day.getMonth().getYear().isLeapYear())
day.mon_maxnum[2] = 29;
else
day.mon_maxnum[2] = 28;
day.dayIncrement();
if(day.getValue() == day.mon_maxnum[day.getMonth().getValue()] + 1){
day.resetMin();
day.getMonth().monthIncrement();
}
if(day.getMonth().getValue() == 13){
day.getMonth().getYear().yearIncrement();
day.getMonth().resetMin();
}
}
return new DateUtil(day.getMonth().getYear().getValue() , day.getMonth().getValue(),day.getValue());
}
//求前n天
public DateUtil getPreviousNDays(int n){
for (int i = 0; i < n; i++) {
if(day.getMonth().getYear().isLeapYear())
day.mon_maxnum[2] = 29;
else
day.mon_maxnum[2] = 28;
day.dayReduction();
if(day.getValue() == 0){
day.getMonth().monthReduction();
if(day.getMonth().getValue() == 0){
day.getMonth().getYear().yearReduction();
day.getMonth().setValue(12);
}
day.resetMax();
}
}
return new DateUtil(day.getMonth().getYear().getValue() , day.getMonth().getValue(),day.getValue());
}
//求两日期间的天数
public int getDaysofDates(DateUtil date){
int res = 0;
if(this.compareDates(date)){
while(true){
if(date.day.getMonth().getYear().isLeapYear())
date.day.mon_maxnum[2] = 29;
else
date.day.mon_maxnum[2] = 28;
date.day.dayIncrement();
if(date.day.getValue() == date.day.mon_maxnum[date.day.getMonth().getValue()] + 1){
date.day.getMonth().monthIncrement();
date.day.resetMin();
}
if(date.day.getMonth().getValue() == 13){
date.day.getMonth().getYear().yearIncrement();
date.day.getMonth().resetMin();
}
if(date.day.getMonth().getYear().getValue() == day.getMonth().getYear().getValue() && date.day.getMonth().getValue() == day.getMonth().getValue() && date.day.getValue() == day.getValue()){
break;
}
res++;
}
}else{
while(true){
if(day.getMonth().getYear().isLeapYear())
day.mon_maxnum[2] = 29;
else
day.mon_maxnum[2] = 28;
day.dayIncrement();
if(day.getValue() == day.mon_maxnum[day.getMonth().getValue()] + 1){
day.getMonth().monthIncrement();
day.resetMin();
}
if(day.getMonth().getValue() == 13){
day.getMonth().getYear().yearIncrement();
day.getMonth().resetMin();
}
if(date.day.getMonth().getYear().getValue() == day.getMonth().getYear().getValue() && date.day.getMonth().getValue() == day.getMonth().getValue() && date.day.getValue() == day.getValue()){
break;
}
res++;
}
}
return res + 1;
}
}
class Day{
private int value;
private Month month;
int[] mon_maxnum = {0 , 31, 28, 31, 30, 31, 30, 31, 31, 30, 31, 30, 31};
public Day(){
}
public Day(int yearValue, int monthValue, int dayValue) {
this.value = dayValue;
this.month = new Month(yearValue , monthValue);
}
public int getValue() {
return value;
}
public void setValue(int value) {
this.value = value;
}
public Month getMonth() {
return month;
}
public void setMonth(Month month) {
this.month = month;
}
public void resetMin(){
value = 1;
}
public void resetMax(){
value = mon_maxnum[month.getValue()];
}
//判断数据合法性
public boolean validate(){
//闰年特判
if(this.getMonth().getYear().isLeapYear())
mon_maxnum[2] = 29;
return value >= 1 && value <= mon_maxnum[this.getMonth().getValue()];
}
public void dayIncrement(){
value ++;
}
public void dayReduction(){
value --;
}
}
class Month{
private int value;
private Year year;
//无参构造
public Month(){
}
//含参构造
public Month(int yearValue, int monthValue) {
this.value = monthValue;
this.year = new Year(yearValue);
}
public void setValue(int value) {
this.value = value;
}
public void setYear(Year year) {
this.year = year;
}
public int getValue() {
return value;
}
public Year getYear() {
return year;
}
public void resetMin(){
value = 1;
}
public void resetMax(){
value = 12;
}
public boolean validate(){
return value <= 12 && value >= 1;
}
public void monthIncrement(){
value++;
}
public void monthReduction(){
value--;
}
}
class Year{
private int value;
public Year(){
}
public Year(int value) {
this.value = value;
}
public int getValue() {
return value;
}
public void setValue(int value) {
this.value = value;
}
//判断闰年
public boolean isLeapYear(){
return (value % 400 == 0) || (value % 4 == 0 && value % 100 != 0);
}
//校验数据合法性
public boolean validate(){
return value <= 2050 && value >= 1900;
}
//年份加一
public void yearIncrement(){
value ++;
}
//年份减一
public void yearReduction(){
value --;
}
}
题目难点
本题也没有什么比较难的点,只需要按照题面中给出的类图进行编码就行,注意一些小细节,如月与月,年与年之间的交接,闰年二月的特判。
7-5 日期问题面向对象设计(聚合二)
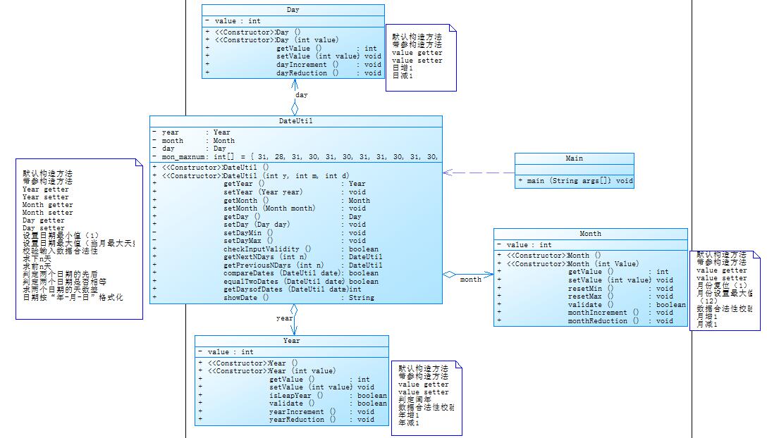
题目类图

题目源码
import java.util.Arrays;
import java.util.Scanner;
public class Main {
public static void main(String[] args) {
Scanner sc = new Scanner(System.in);
int op = sc.nextInt();//输入字符
int year = sc.nextInt();//年
int month = sc.nextInt();//月
int day = sc.nextInt();//日
DateUtil date = new DateUtil(year , month , day);
if(op == 1){
//求下n天
int n = sc.nextInt();
if(!date.checkInputValidity()){
System.out.println("Wrong Format");
return;
}else{
System.out.print(year + "-" + month + "-" + day + " " + "next " + n + " " + "days is:");
System.out.println(date.getNextNDays(n).showDate());
}
}else if(op == 2){
int n = sc.nextInt();
if(!date.checkInputValidity()){
System.out.println("Wrong Format");
return;
}else{
System.out.print(year + "-" + month + "-" + day + " " + "previous " + n + " " + "days is:");
System.out.println(date.getPreviousNDays(n).showDate());
}
}else if(op == 3){
//求相差天数
int year2 = sc.nextInt();
int month2 = sc.nextInt();
int day2 = sc.nextInt();
DateUtil date2 = new DateUtil(year2 , month2 , day2);
if(!date.checkInputValidity() || !date2.checkInputValidity()){
System.out.println("Wrong Format");
System.exit(0);
}else{
System.out.print("The days between " + year + "-" + month + "-" + day + " " + "and" + " " + year2 + "-" + month2 + "-" + day2 + " are:");
System.out.println(date.getDaysofDates(date2));
}
}else{
System.out.println("Wrong Format");
}
}
}
class DateUtil{
private Day day;
private Year year;
private Month month;
int[] mon_maxnum = {0 , 31, 28, 31, 30, 31, 30, 31, 31, 30, 31, 30, 31};
public DateUtil(){
}
public DateUtil(int year, int month, int day) {
this.day = new Day(day);
this.year = new Year(year);
this.month = new Month(month);
}
public Day getDay() {
return day;
}
public Year getYear() {
return year;
}
public Month getMonth() {
return month;
}
public void setDay(Day day) {
this.day = day;
}
public void setYear(Year year) {
this.year = year;
}
public void setMonth(Month month) {
this.month = month;
}
public void setDayMin(){
day.setValue(1);
}
public void setDayMax(){
if(year.isLeapYear()){
mon_maxnum[2] = 29;
}else{
mon_maxnum[2] = 28;
}
day.setValue(mon_maxnum[month.getValue()]);
}
public boolean checkInputValidity(){
return year.getValue() <= 2020 && year.getValue() >= 1820 && month.getValue() <= 12 && month.getValue() >= 1 && day.getValue() >= 1 && day.getValue() <= mon_maxnum[month.getValue()];
}
//比较两日期大小
public boolean compareDates(DateUtil date){
if(year.getValue() > date.year.getValue()){
return true;
}else if(year.getValue() == date.year.getValue() && month.getValue() > date.month.getValue()){
return true;
}else if(year.getValue() == date.year.getValue() && month.getValue() == date.month.getValue() && day.getValue() > date.day.getValue()){
return true;
}
return false;
}
//判断两日期是否相等
public boolean equalTwoDates(DateUtil date){
return year.getValue() == date.year.getValue() && month.getValue() == date.month.getValue() && day.getValue() == date.day.getValue();
}
//日期格式化
public String showDate(){
return year.getValue() + "-" + month.getValue() + "-" + day.getValue();
}
//求下n天
public DateUtil getNextNDays(int n){
for (int i = 0; i < n; i++) {
if(year.isLeapYear())
mon_maxnum[2] = 29;
else
mon_maxnum[2] = 28;
day.dayIncrement();
if(day.getValue() == mon_maxnum[month.getValue()] + 1){
day.setValue(1);
month.monthIncrement();
}
if(month.getValue() == 13){
year.yearIncrement();
month.setValue(1);
}
}
return new DateUtil(year.getValue(), month.getValue(), day.getValue());
}
public DateUtil getPreviousNDays(int n){
for (int i = 0; i < n; i++) {
if(year.isLeapYear())
mon_maxnum[2] = 29;
else
mon_maxnum[2] = 28;
day.dayReduction();
if(day.getValue() == 0){
month.monthReduction();
if(month.getValue() == 0){
year.yearReduction();
month.setValue(12);
}
day.setValue(mon_maxnum[month.getValue()]);
}
}
return new DateUtil(year.getValue(), month.getValue(), day.getValue());
}
public int getDaysofDates(DateUtil date){
int res = 0;
if(this.compareDates(date)){
while(true){
if(date.year.isLeapYear())
date.mon_maxnum[2] = 29;
else
date.mon_maxnum[2] = 28;
date.day.dayIncrement();
if(date.day.getValue() == date.mon_maxnum[date.month.getValue()] + 1){
date.month.monthIncrement();
date.day.setValue(1);
}
if(date.month.getValue() == 13){
date.year.yearIncrement();
date.month.resetMin();
}
if(date.year.getValue() == year.getValue() && date.month.getValue() == month.getValue() && date.day.getValue() == day.getValue()){
break;
}
res++;
}
}else{
while(true){
if(year.isLeapYear())
mon_maxnum[2] = 29;
else
mon_maxnum[2] = 28;
day.dayIncrement();
if(day.getValue() == mon_maxnum[month.getValue()] + 1){
month.monthIncrement();
day.setValue(1);
}
if(month.getValue() == 13){
year.yearIncrement();
month.resetMin();
}
if(date.year.getValue() == year.getValue() && date.month.getValue() == month.getValue() && date.day.getValue() == day.getValue()){
break;
}
res++;
}
}
return res + 1;
}
}
class Day{
private int value;
public Day(){
}
public Day(int value) {
this.value = value;
}
public int getValue() {
return value;
}
public void setValue(int value) {
this.value = value;
}
public void dayIncrement(){
value ++;
}
public void dayReduction(){
value --;
}
}
class Month{
private int value;
//无参构造
public Month(){
}
//含参构造
public Month(int value) {
this.value = value;
}
public void setValue(int value) {
this.value = value;
}
public int getValue() {
return value;
}
public void resetMin(){
value = 1;
}
public void resetMax(){
value = 12;
}
public boolean validate(){
return value <= 12 && value >= 1;
}
public void monthIncrement(){
value++;
}
public void monthReduction(){
value--;
}
}
class Year{
private int value;
public Year(){
}
public Year(int value) {
this.value = value;
}
public int getValue() {
return value;
}
public void setValue(int value) {
this.value = value;
}
//判断闰年
public boolean isLeapYear(){
return (value % 400 == 0) || (value % 4 == 0 && value % 100 != 0);
}
//校验数据合法性
public boolean validate(){
return value <= 2050 && value >= 1900;
}
//年份加一
public void yearIncrement(){
value ++;
}
//年份减一
public void yearReduction(){
value --;
}
}
题目难点
本题与上一题的区别就是类与类之间调用的关系不同,money , year , day类都是DateUtil的属性,实现了聚合。难点其实与上一题差不多,就是需要学生对类与类之间的关系有深刻的理解。
7-5 ATM机类结构设计(一)
题目类图
题目源码
import java.util.ArrayList;
import java.util.Scanner;
public class Main {
public static void main(String[] args) {
//对账户和ATM机进行初始化
//ATM机
ArrayList<String> ATMList1 = new ArrayList<>();
ATMList1.add("01");
ATMList1.add("02");
ATMList1.add("03");
ATMList1.add("04");
Bank jsyh = new Bank("中国建设银行", ATMList1);
ArrayList<String> ATMList2 = new ArrayList<>();
ATMList2.add("05");
ATMList2.add("06");
Bank gsyh = new Bank("中国工商银行", ATMList2);
//银行
ArrayList<Bank> bankList = new ArrayList<>();
bankList.add(jsyh);
bankList.add(gsyh);
//用户账户
ArrayList<String> cardList1 = new ArrayList<>();
cardList1.add("6217000010041315709");
cardList1.add("6217000010041315715");
Account account1 = new Account("杨过", "3217000010041315709", "88888888", 10000.00, bankList, jsyh, cardList1);
ArrayList<String> cardList2 = new ArrayList<>();
cardList2.add("6217000010041315718");
Account account2 = new Account("杨过", "3217000010041315715", "88888888", 10000.00, bankList, jsyh, cardList2);
ArrayList<String> cardList3 = new ArrayList<>();
cardList3.add("6217000010051320007");
Account account3 = new Account("郭靖", "3217000010051320007", "88888888", 10000.00, bankList, jsyh, cardList3);
ArrayList<String> cardList4 = new ArrayList<>();
cardList4.add("6222081502001312389");
Account account4 = new Account("张无忌", "3222081502001312389", "88888888", 10000.00, bankList, gsyh, cardList4);
ArrayList<String> cardList5 = new ArrayList<>();
cardList5.add("6222081502001312390");
Account account5 = new Account("张无忌", "3222081502001312390", "88888888", 10000.00, bankList, gsyh, cardList5);
ArrayList<String> cardList6 = new ArrayList<>();
cardList6.add("6222081502001312399");
cardList6.add("6222081502001312400");
Account account6 = new Account("张无忌", "3222081502001312399", "88888888", 10000.00, bankList, gsyh, cardList6);
ArrayList<String> cardList7 = new ArrayList<>();
cardList7.add("6222081502051320785");
Account account7 = new Account("韦小宝", "3222081502051320785", "88888888", 10000.00, bankList, gsyh, cardList7);
ArrayList<String> cardList8 = new ArrayList<>();
cardList8.add("6222081502051320786");
Account account8 = new Account("韦小宝", "3222081502051320786", "88888888", 10000.00, bankList, gsyh, cardList8);
//用户总数组
ArrayList<Account> accountList = new ArrayList<>();
accountList.add(account1);
accountList.add(account2);
accountList.add(account3);
accountList.add(account4);
accountList.add(account5);
accountList.add(account6);
accountList.add(account7);
accountList.add(account8);
Scanner sc = new Scanner(System.in);
String s = sc.nextLine();
while (!s.equals("#")) {
String[] str = s.split("\\s+");
if (str.length == 1) {
String card = str[0];
boolean flag = false;
int tmp = 0;
for (int i = 0; i < accountList.size(); i++) {
for (int j = 0; j < accountList.get(i).getcardList().size(); j++) {
if (card.equals(accountList.get(i).getcardList().get(j))) {
flag = true;
System.out.printf("¥%.2f\n", accountList.get(i).getBalance());
break;
}
}
if (flag)
break;
}
if (flag == false) {
System.out.println("Sorry,this card does not exist.");
}
} else {
Check check = new Check(accountList, str[0], str[1], str[2], Double.parseDouble(str[3]));
if (check.checkDate()) {
Change change = new Change(accountList, str[0], str[1], str[2], Double.parseDouble(str[3]));
change.changeMoney();
Show show = new Show(accountList, str[0], str[1], str[2], Double.parseDouble(str[3]));
show.showInfo();
}
}
s = sc.nextLine();
}
}
}
class Bank {
String bankName;
ArrayList<String> atmList;
public Bank() {
}
public Bank(String bankName, ArrayList<String> atmList) {
this.bankName = bankName;
this.atmList = atmList;
}
public String getBankName() {
return bankName;
}
public void setBankName(String bankName) {
this.bankName = bankName;
}
public ArrayList<String> getAtmList() {
return atmList;
}
public void setAtmList(ArrayList<String> atmList) {
this.atmList = atmList;
}
}
class Account {
private String name;
private String account;
private String password;
private double balance;
Bank bank;
ArrayList<Bank> bankList;
private ArrayList<String> cardList;
public Account() {
}
public Account(String name, String account, String password, double balance, ArrayList<Bank> bankList, Bank bank, ArrayList<String> cardList) {
this.name = name;
this.account = account;
this.password = password;
this.balance = balance;
this.bank = bank;
this.bankList = bankList;
this.cardList = cardList;
}
public String getName() {
return name;
}
public void setName(String name) {
this.name = name;
}
public String getAccount() {
return account;
}
public void setAccount(String account) {
this.account = account;
}
public String getPassword() {
return password;
}
public void setPassword(String password) {
this.password = password;
}
public double getBalance() {
return balance;
}
public void setBalance(double balance) {
this.balance = balance;
}
public Bank getBank() {
return bank;
}
public void setBank(Bank bank) {
this.bank = bank;
}
public ArrayList<Bank> getBankList() {
return bankList;
}
public void setBankList(ArrayList<Bank> bankList) {
this.bankList = bankList;
}
public ArrayList<String> getcardList() {
return cardList;
}
public void setCardList(ArrayList<String> cardList) {
this.cardList = cardList;
}
}
//存取后改变余额
class Change {
ArrayList<Account> accountList;
String card;
String password;
String number;
double money;
public Change(ArrayList<Account> accountList, String card, String password, String number, double money) {
this.accountList = accountList;
this.card = card;
this.password = password;
this.number = number;
this.money = money;
}
public void changeMoney() {
int t = 0;
for (int i = 0; i < accountList.size(); i++) {
for (int j = 0; j < accountList.get(i).getcardList().size(); j++) {
if (card.equals(accountList.get(i).getcardList().get(j))) {
t = i;
break;
}
}
}
accountList.get(t).setBalance(accountList.get(t).getBalance() - money);
}
}
class Check {
ArrayList<Account> accountList;
String card;
String password;
String number;
double money;
public Check(ArrayList<Account> accountList, String card, String password, String number, double money) {
this.accountList = accountList;
this.card = card;
this.password = password;
this.number = number;
this.money = money;
}
public boolean checkDate() {
int flag = 0;
int i, j;
int k = 0;
//检查账号是否正确
for (i = 0; i < accountList.size(); i++) {
for (j = 0; j < accountList.get(i).getcardList().size(); j++)
if (card.equals(accountList.get(i).getcardList().get(j))) {
flag = 1;
k = i;
break;
}
if (flag == 1) {
break;
}
}
//检查密码是否正确
if (flag == 1) {
if (password.equals(accountList.get(k).getPassword())) {
flag = 2;
} else {
System.out.println("Sorry,your password is wrong.");//银行卡密码错误
return false;
}
} else {
System.out.println("Sorry,this card does not exist.");//卡号不存在
return false;
}
//检查ATM机编号是否正确
if (flag == 2) {
for (i = 0; i < accountList.get(k).bankList.size(); i++) {
for (j = 0; j < accountList.get(k).bankList.get(i).atmList.size(); j++) {
if (number.equals(accountList.get(k).bankList.get(i).atmList.get(j))) {
flag = 3;
break;
}
}
}
}
//检查金额是否正确
if (flag == 3) {
if (money <= accountList.get(k).getBalance()) {
flag = 4;
} else {
System.out.println("Sorry,your account balance is insufficient.");//取款金额大于账户余额
return false;
}
} else {
System.out.println("Sorry,the ATM's id is wrong.");//ATM机编号不存在
return false;
}
//检查是否跨行
if (flag == 4) {
for (i = 0; i < accountList.get(k).bank.atmList.size(); i++) {
if (number.equals(accountList.get(k).bank.atmList.get(i))) {
flag = 5;
break;
}
}
}
if (flag != 5) {
System.out.println("Sorry,cross-bank withdrawal is not supported.");//跨行存取款
return false;
} else
return true;
}
}
class Show {
ArrayList<Account> accountList;
String card;
String password;
String number;
double money;
public Show(ArrayList<Account> accountList, String card, String password, String number, double money) {
this.password = password;
this.number = number;
this.card = card;
this.accountList = accountList;
this.money = money;
}
public void showInfo() {
int i, j;
int t = 0;
//卡号校验
for (i = 0; i < accountList.size(); i++) {
for (j = 0; j < accountList.get(i).getcardList().size(); j++) {
if (card.equals(accountList.get(i).getcardList().get(j))) {
t = i;
break;
}
}
}
if (money >= 0) {//取款
System.out.printf(accountList.get(t).getName() + "在" + accountList.get(t).bank.bankName + "的" + number + "号ATM机上取款¥%.2f\n", money);
} else {
money = -money;
System.out.printf(accountList.get(t).getName() + "在" + accountList.get(t).bank.bankName + "的" + number + "号ATM机上存款¥%.2f\n", money);
}
System.out.printf("当前余额为¥%.2f\n", accountList.get(t).getBalance());
}
}
题目难点
本题总体难度非常大,考察了很多知识。与之前题目不同的是,本题要求多组输入,这意味着需要利用容器来存储数据,这里我用的是Arraylist,实际上用HashSet应该也是可以的。本题最难的点应该是如何去设计,这里的设计代指要创建多少个类,以及类与类之间的关系。其中最恶心就是错误处理的判断,如果逻辑不清晰的话,肯定会有所遗漏。
7.4 ATM机类结构设计(二)
题目类图
题目源码
import java.util.ArrayList;
import java.util.Scanner;
public class Main {
public static void main(String[] args) {
//对账户和ATM机进行初始化
//ATM机
ArrayList<String> ATMList1 = new ArrayList<>();
ATMList1.add("01");
ATMList1.add("02");
ATMList1.add("03");
ATMList1.add("04");
Bank jsyh = new Bank("中国建设银行", ATMList1);
ArrayList<String> ATMList2 = new ArrayList<>();
ATMList2.add("05");
ATMList2.add("06");
Bank gsyh = new Bank("中国工商银行", ATMList2);
ArrayList<String> ATMList3 = new ArrayList<>();
ATMList3.add("07");
ATMList3.add("08");
ATMList3.add("09");
ATMList3.add("10");
ATMList3.add("11");
Bank nyyh = new Bank("中国农业银行", ATMList3);
//银行
ArrayList<Bank> bankList = new ArrayList<>();
bankList.add(jsyh);
bankList.add(gsyh);
bankList.add(nyyh);
//用户账户
ArrayList<String> cardList1 = new ArrayList<>();
cardList1.add("6217000010041315709");
cardList1.add("6217000010041315715");
Account account1 = new Account("杨过", "3217000010041315709", "88888888", 10000.00, bankList, jsyh, cardList1);
ArrayList<String> cardList2 = new ArrayList<>();
cardList2.add("6217000010041315718");
Account account2 = new Account("杨过", "3217000010041315715", "88888888", 10000.00, bankList, jsyh, cardList2);
ArrayList<String> cardList3 = new ArrayList<>();
cardList3.add("6217000010051320007");
Account account3 = new Account("郭靖", "3217000010051320007", "88888888", 10000.00, bankList, jsyh, cardList3);
ArrayList<String> cardList4 = new ArrayList<>();
cardList4.add("6222081502001312389");
Account account4 = new Account("张无忌", "3222081502001312389", "88888888", 10000.00, bankList, gsyh, cardList4);
ArrayList<String> cardList5 = new ArrayList<>();
cardList5.add("6222081502001312390");
Account account5 = new Account("张无忌", "3222081502001312390", "88888888", 10000.00, bankList, gsyh, cardList5);
ArrayList<String> cardList6 = new ArrayList<>();
cardList6.add("6222081502001312399");
cardList6.add("6222081502001312400");
Account account6 = new Account("张无忌", "3222081502001312399", "88888888", 10000.00, bankList, gsyh, cardList6);
ArrayList<String> cardList7 = new ArrayList<>();
cardList7.add("6222081502051320785");
Account account7 = new Account("韦小宝", "3222081502051320785", "88888888", 10000.00, bankList, gsyh, cardList7);
ArrayList<String> cardList8 = new ArrayList<>();
cardList8.add("6222081502051320786");
Account account8 = new Account("韦小宝", "3222081502051320786", "88888888", 10000.00, bankList, gsyh, cardList8);
ArrayList<String> cardList9 = new ArrayList<>();
cardList9.add("6640000010045442002");
cardList9.add("6640000010045442003");
Account account9 = new Account("张三丰", "3640000010045442002", "88888888", 10000.00, bankList, jsyh, cardList9);
ArrayList<String> cardList10 = new ArrayList<>();
cardList10.add("6640000010045441009");
Account account10 = new Account("令狐冲", "3640000010045441009", "88888888", 10000.00, bankList, gsyh, cardList10);
ArrayList<String> cardList11 = new ArrayList<>();
cardList11.add("6630000010033431001");
Account account11 = new Account("乔峰", "3630000010033431001", "88888888", 10000.00, bankList, nyyh, cardList11);
ArrayList<String> cardList12 = new ArrayList<>();
cardList12.add("6630000010033431008");
Account account12 = new Account("洪七公", "3630000010033431008", "88888888", 10000.00, bankList, nyyh, cardList12);
//用户总数组
ArrayList<Account> accountList = new ArrayList<>();
accountList.add(account1);
accountList.add(account2);
accountList.add(account3);
accountList.add(account4);
accountList.add(account5);
accountList.add(account6);
accountList.add(account7);
accountList.add(account8);
accountList.add(account9);
accountList.add(account10);
accountList.add(account11);
accountList.add(account12);
Scanner sc = new Scanner(System.in);
String s = sc.nextLine();
while (!s.equals("#")) {
String[] str = s.split("\\s+");
if (str.length == 1) {
String card = str[0];
boolean flag = false;
int tmp = 0;
for (int i = 0; i < accountList.size(); i++) {
for (int j = 0; j < accountList.get(i).getcardList().size(); j++) {
if (card.equals(accountList.get(i).getcardList().get(j))) {
flag = true;
System.out.printf("业务:查询余额 ¥%.2f\n", accountList.get(i).getBalance());
break;
}
}
if (flag)
break;
}
if (flag == false) {
System.out.println("Sorry,this card does not exist.");
}
} else {
Check check = new Check(accountList, str[0], str[1], str[2], Double.parseDouble(str[3]));
if (check.checkDate()) {
Change change = new Change(accountList, str[0], str[1], str[2], Double.parseDouble(str[3]));
change.changeMoney();
Show show = new Show(accountList, str[0], str[1], str[2], Double.parseDouble(str[3]));
show.showInfo();
}
}
s = sc.nextLine();
}
}
}
class Bank {
String bankName;
ArrayList<String> atmList;
public Bank() {
}
public Bank(String bankName, ArrayList<String> atmList) {
this.bankName = bankName;
this.atmList = atmList;
}
public String getBankName() {
return bankName;
}
public void setBankName(String bankName) {
this.bankName = bankName;
}
public ArrayList<String> getAtmList() {
return atmList;
}
public void setAtmList(ArrayList<String> atmList) {
this.atmList = atmList;
}
}
class Account {
private String name;
private String account;
private String password;
private double balance;
Bank bank;
ArrayList<Bank> bankList;
private ArrayList<String> cardList;
public Account() {
}
public Account(String name, String account, String password, double balance, ArrayList<Bank> bankList, Bank bank, ArrayList<String> cardList) {
this.name = name;
this.account = account;
this.password = password;
this.balance = balance;
this.bank = bank;
this.bankList = bankList;
this.cardList = cardList;
}
public String getName() {
return name;
}
public void setName(String name) {
this.name = name;
}
public String getAccount() {
return account;
}
public void setAccount(String account) {
this.account = account;
}
public String getPassword() {
return password;
}
public void setPassword(String password) {
this.password = password;
}
public double getBalance() {
return balance;
}
public void setBalance(double balance) {
this.balance = balance;
}
public Bank getBank() {
return bank;
}
public void setBank(Bank bank) {
this.bank = bank;
}
public ArrayList<Bank> getBankList() {
return bankList;
}
public void setBankList(ArrayList<Bank> bankList) {
this.bankList = bankList;
}
public ArrayList<String> getcardList() {
return cardList;
}
public void setCardList(ArrayList<String> cardList) {
this.cardList = cardList;
}
}
//存取后改变余额
class Change {
ArrayList<Account> accountList;
String card;
String password;
String number;
Bank bank;
double money;
public Change(ArrayList<Account> accountList, String card, String password, String number, double money) {
this.accountList = accountList;
this.card = card;
this.password = password;
this.number = number;
this.money = money;
}
public void changeMoney() {
int k = 0;
for (int i = 0; i < accountList.size(); i++) {
for (int j = 0; j < accountList.get(i).getcardList().size(); j++)
if (card.equals(accountList.get(i).getcardList().get(j))) {
k = i;
break;
}
}
int flag = 0;
for (int i = 0; i < accountList.get(k).bank.atmList.size(); i++) {
if (number.equals(accountList.get(k).bank.atmList.get(i))) {
flag = 1;
break;
}
}
double p1 = 0;
double p2 = 0;
if (number.equals("07") || number.equals("08") || number.equals("09") || number.equals("10") || number.equals("11")) {
p1 = 0.04;
}
if (number.equals("05") || number.equals("06")) {
p1 = 0.03;
}
if (number.equals("01") || number.equals("02") || number.equals("03") || number.equals("04")){
p1 = 0.02;
}
if (card.equals("6640000010045442002") || card.equals("6640000010045442003") || card.equals("6640000010045441009") || card.equals("6630000010033431001") || card.equals("6630000010033431008")) {
if (flag == 1) {
if (accountList.get(k).getBalance() >= 0) {
double num = accountList.get(k).getBalance() - money;
if (num >= 0) {
accountList.get(k).setBalance(num);
} else {
accountList.get(k).setBalance(num + num * 0.05);
}
} else {
accountList.get(k).setBalance(accountList.get(k).getBalance() - money * 1.05);
}
} else {
if (accountList.get(k).getBalance() >= 0) {
double num = accountList.get(k).getBalance() - money;
if (num >= 0) {
accountList.get(k).setBalance(num - money * p1);
} else {
accountList.get(k).setBalance(num + num * 0.05 - money * p1);
}
} else {
accountList.get(k).setBalance(accountList.get(k).getBalance() - money * 1.05);
}
}
} else {
if (flag == 1)
accountList.get(k).setBalance(accountList.get(k).getBalance() - money);
else
accountList.get(k).setBalance(accountList.get(k).getBalance() - money * (p1 + 1));
}
}
}
class Check {
ArrayList<Account> accountList;
String card;
String password;
String number;
double money;
public Check(ArrayList<Account> accountList, String card, String password, String number, double money) {
this.accountList = accountList;
this.card = card;
this.password = password;
this.number = number;
this.money = money;
}
public boolean checkDate() {
int flag = 0;
int i, j;
int k = 0;
//检查账号是否正确
for (i = 0; i < accountList.size(); i++) {
for (j = 0; j < accountList.get(i).getcardList().size(); j++)
if (card.equals(accountList.get(i).getcardList().get(j))) {
flag = 1;
k = i;
break;
}
if (flag == 1) {
break;
}
}
//检查密码是否正确
if (flag == 1) {
if (password.equals(accountList.get(k).getPassword())) {
flag = 2;
} else {
System.out.println("Sorry,your password is wrong.");//银行卡密码错误
return false;
}
} else {
System.out.println("Sorry,this card does not exist.");//卡号不存在
return false;
}
//检查ATM机编号是否正确
if (flag == 2) {
for (i = 0; i < accountList.get(k).bankList.size(); i++) {
for (j = 0; j < accountList.get(k).bankList.get(i).atmList.size(); j++) {
if (number.equals(accountList.get(k).bankList.get(i).atmList.get(j))) {
flag = 3;
break;
}
}
}
}
//检查金额是否正确
if (flag == 3) {
if (card.equals("6640000010045442002") || card.equals("6640000010045442003") || card.equals("6640000010045441009") || card.equals("6630000010033431001") || card.equals("6630000010033431008")) {
if (accountList.get(k).getBalance() >= (1 + 0.05) * money - 50000) {
} else {
System.out.println("Sorry,your account balance is insufficient.");//取款金额大于账户余额
return false;
}
} else {
if (money <= accountList.get(k).getBalance()) {
flag = 4;
} else {
System.out.println("Sorry,your account balance is insufficient.");//取款金额大于账户余额
return false;
}
}
} else {
System.out.println("Sorry,the ATM's id is wrong.");//ATM机编号不存在
return false;
}
//检查是否跨行
if (flag == 4) {
for (i = 0; i < accountList.get(k).bank.atmList.size(); i++) {
if (number.equals(accountList.get(k).bank.atmList.get(i))) {
flag = 5;
break;
}
}
}
if (flag != 5) {
return true;
} else
return true;
}
}
class Show {
ArrayList<Account> accountList;
String card;
String password;
String number;
double money;
public Show(ArrayList<Account> accountList, String card, String password, String number, double money) {
this.password = password;
this.number = number;
this.card = card;
this.accountList = accountList;
this.money = money;
}
public void showInfo() {
int i, j;
int t = 0;
//卡号校验
for (i = 0; i < accountList.size(); i++) {
for (j = 0; j < accountList.get(i).getcardList().size(); j++) {
if (card.equals(accountList.get(i).getcardList().get(j))) {
t = i;
break;
}
}
}
String bankName;
if (number.equals("01") || number.equals("02") || number.equals("o3"))
bankName = "中国建设银行";
else if (number.equals("04") || number.equals("05") || number.equals("06"))
bankName = "中国工商银行";
else
bankName = "中国农业银行";
if (money >= 0) {//取款
System.out.printf("业务:取款 " + accountList.get(t).getName() + "在" + bankName + "的" + number + "号ATM机上取款¥%.2f\n", money);
}
System.out.printf("当前余额为¥%.2f\n", accountList.get(t).getBalance());
}
}
题目难点
相比上一题,本题增加了一种逻辑,支持了跨行贷款,并且需要收取相应的手续费。虽然看似只是一个简单的需求,但实现起来还是有点困难的,主要是因为计算功能需要进行大量的修改,而且还需要进行一些特判。
踩坑心得
训练集04中7-2不能利用容器判重,利用容器会导致空间复杂度过高,会有几个点MLE,直接数组模拟即可。
HashSet代码
import java.util.Scanner;
import java.util.HashSet;
public class Main{
public static void main(String[] args){
Scanner sc = new Scanner(System.in);
int n = sc.nextInt();
HashSet st = new HashSet();
int flag = 0;
for(int i = 0;i < n;i ++){
int x = sc.nextInt();
if(st.add(x)){
}else{
System.out.print("YES");
return;
}
}
System.out.print("NO");
}
}
结果
数组模拟代码
import java.util.*;
public class Main{
public static void main(String[] args){
Scanner sc = new Scanner(System.in);
int n = sc.nextInt();
int [] arr = new int[n + 1];
for(int i = 0;i < n; i++){
arr[i] = sc.nextInt();
}
Arrays.sort(arr);
for(int i = 0;i < n - 1; i++){
if(arr[i] == arr[i + 1]){
System.out.print("YES");
return ;
}
}
System.out.print("NO");
}
}
结果
结论
在写题前先观察一下题目的数据范围,在思考相应的解法。此外,不要太依赖容器,应当知道一些朴素的解法。(set map 大法好)
改进建议
-
对于训练集06的7-5中的Arraylist可以用HashSet还替换
-
对于训练集05的7-2中的字符排序可以利用Sort() 与 训练集04相似,训练集04中要求按单词长度排序,可以重载sort来达到目的
总结
- 通过这三次作业,我的java语法基础有了明显的提高 。对于java的三大特性有了一个基本的理解,但是还不能熟练的运用。
- 个人的设计思想也有所欠缺,在面对一道实际问题时,经常需要花费较长一段时间才能理清题目里的基本逻辑。尤其是第六次作业中的ATM机类的设计,不能对题目的所有限制考虑清楚,导致测试点没有全部通过。
- 接下来,将会继续学习java中抽象类和接口的学习,同时花时间巩固一下已经学过的内容,尤其是正则表达式的使用
(实在是太难记了)。