Java题目集4~6的总结
1.前言
第四次作业
主要涉及的知识点有通过查询Java API文档,了解Scanner类中nextLine()等方法、String类中split()等方法、Integer类中parseInt()等方法的用法,了解LocalDate类中of()、isAfter()、isBefore()、until()等方法的使用规则,了解ChronoUnit类中DAYS、WEEKS、MONTHS等单位的用法。另加上题目一难度较大的类间设计与方法使用。题量中等,但是难度分配不均,7-1菜单计价程序是迭代2次的程序,这对于我一次也没迭代过的人来说确实有点难了,然后其余题目难度适中。
第五次作业
主要涉及的知识点是正则表达式、字符串、类间聚合设计。题量适中,写下来没有题目集四难。第一次接触正则表达式,觉得这个应该蛮难的,所以我看了一些有关正则表达式的网课,然后发现其实懂了它的用法之后也不是很难,就像套公式一样,遵循着一套规则,只要多写几遍差不多就能基本掌握了。对于最后两题的话,考的是聚合关系,是对年月日三个类的聚合,因为之前写过日期类的代码,所以做起来没有那么难,但代码很多地方由于聚合需要修改,还有算法稍微有一点点改变。
第六次作业
主要涉及的知识点是类的设计和类与类的关系处理。题量只有一题,但难度较大,预计代码行数1000+,需用时20h+。刚看到这个题目的时候人都是懵的,因为第四次作业7-1没有完成,所以根本无从下手,也不知道这几个类之间要如何联系起来用。
2.设计与分析
题目集4 7-1
对于7-1的菜单计价程序,我光看到题目的要求和理解题目的意思就花了蛮长时间,测试点也比较多,测试用例一个一个看了好几遍才看懂,然后这个题目又是迭代了两次的版本,我更加不知怎么入手,因此一开始我就感觉到了压力,觉得自己做不出来这道题,就先搁置了它。在完成其他题目后我才回头来仔细思考这道题,发现时间也不够用了,就比较着急的建了题目里的几个类,类里面只有基本的属性和getter,setter方法,至于它们之间有什么具体的关系我是没搞懂,同时看到pta排名发现很多人都没用写完这道题,就有了知难而退和放弃的念头,所以最后一半也没完成。
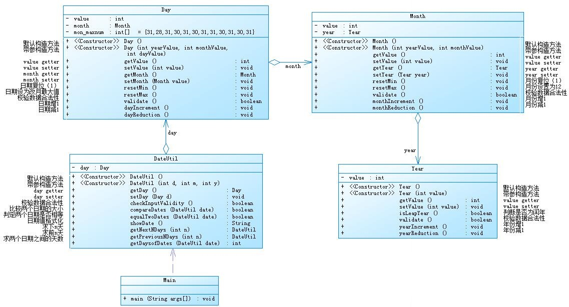
题目集5 7-5
类图

源码
1 import java.util.Scanner; 2 3 public class Main { 4 5 public static void main(String[] args) { 6 // TODO Auto-generated method stub 7 Scanner input = new Scanner(System.in); 8 int year = 0; 9 int month = 0; 10 int day = 0; 11 12 int choice = input.nextInt(); 13 14 if (choice == 1) { // test getNextNDays method 15 int m = 0; 16 year = Integer.parseInt(input.next()); 17 month = Integer.parseInt(input.next()); 18 day = Integer.parseInt(input.next()); 19 20 DateUtil date = new DateUtil(year, month, day); 21 22 if (!date.checkInputValidity()) { 23 System.out.println("Wrong Format"); 24 System.exit(0); 25 } 26 27 m = input.nextInt(); 28 29 if (m < 0) { 30 System.out.println("Wrong Format"); 31 System.exit(0); 32 } 33 34 System.out.println(date.getNextNDays(m).showDate()); 35 } else if (choice == 2) { // test getPreviousNDays method 36 int n = 0; 37 year = Integer.parseInt(input.next()); 38 month = Integer.parseInt(input.next()); 39 day = Integer.parseInt(input.next()); 40 41 DateUtil date = new DateUtil(year, month, day); 42 43 if (!date.checkInputValidity()) { 44 System.out.println("Wrong Format"); 45 System.exit(0); 46 } 47 48 n = input.nextInt(); 49 50 if (n < 0) { 51 System.out.println("Wrong Format"); 52 System.exit(0); 53 } 54 55 System.out.println(date.getPreviousNDays(n).showDate()); 56 57 } else if (choice == 3) { //test getDaysofDates method 58 year = Integer.parseInt(input.next()); 59 month = Integer.parseInt(input.next()); 60 day = Integer.parseInt(input.next()); 61 62 int anotherYear = Integer.parseInt(input.next()); 63 int anotherMonth = Integer.parseInt(input.next()); 64 int anotherDay = Integer.parseInt(input.next()); 65 66 DateUtil fromDate = new DateUtil(year, month, day); 67 DateUtil toDate = new DateUtil(anotherYear, anotherMonth, anotherDay); 68 69 if (fromDate.checkInputValidity() && toDate.checkInputValidity()) { 70 System.out.println(fromDate.getDaysofDates(toDate)); 71 } else { 72 System.out.println("Wrong Format"); 73 System.exit(0); 74 } 75 } 76 else{ 77 System.out.println("Wrong Format"); 78 System.exit(0); 79 } 80 } 81 82 } 83 84 class Year { 85 private int value; 86 87 public Year() { 88 89 } 90 91 public Year(int value) { 92 this.value = value; 93 } 94 95 public int getValue() { 96 return value; 97 } 98 99 public void setValue(int value) { 100 this.value = value; 101 } 102 103 public boolean isLeapYear() { 104 if (this.value%400 == 0|| (this.value%4 == 0 && this.value%100 != 0)) { 105 return true; 106 } else { 107 return false; 108 } 109 } 110 111 public boolean validate() { 112 if (this.value > 2050 || this.value < 1900) { 113 return false; 114 } else { 115 return true; 116 } 117 } 118 119 public void yearIncrement() { 120 this.value = this.value + 1; 121 } 122 123 public void yearReduction() { 124 this.value = this.value - 1; 125 } 126 127 } 128 129 130 class Month { 131 private int value; 132 private Year year = new Year(); 133 134 public Month() { 135 136 } 137 138 public Month(int yearValue, int montnValue) { 139 this.year = new Year(yearValue); 140 this.setValue(montnValue); 141 } 142 143 public int getValue() { 144 return value; 145 } 146 147 public void setValue(int value) { 148 this.value = value; 149 } 150 151 public Year getYear() { 152 return year; 153 } 154 155 public void setYear(Year year) { 156 this.year = year; 157 } 158 159 public void resetMin() { 160 this.setValue(1); 161 } 162 163 public void resetMax() { 164 this.setValue(12); 165 } 166 167 public boolean validate () { 168 if (this.value > 12 || this.value < 1) { 169 return false; 170 } else { 171 return true; 172 } 173 } 174 175 public void monthIncrement() { 176 if (this.validate()) { 177 if (this.value == 12) { 178 this.resetMin(); 179 this.year.yearIncrement(); 180 } else { 181 this.value++; 182 } 183 } 184 } 185 186 public void monthReduction() { 187 if (this.validate()) { 188 if (this.value == 1) { 189 this.resetMax(); 190 this.year.yearReduction(); 191 } else { 192 this.value--; 193 } 194 195 } 196 } 197 198 } 199 200 201 class Day { 202 private int value; 203 private Month month = new Month(); 204 private int[] mon_maxnum = {31,28,31,30,31,30,31,31,30,31,30,31}; 205 206 public Day() { 207 208 } 209 210 public Day(int yearValue, int monthValue, int dayValue) { 211 this.getMonth().getYear().setValue(yearValue);; 212 this.getMonth().setValue(monthValue); 213 this.setValue(dayValue); 214 } 215 216 public int getValue() { 217 return value; 218 } 219 220 public void setValue(int value) { 221 this.value = value; 222 } 223 224 public Month getMonth() { 225 return month; 226 } 227 228 public void setMonth(Month value) { 229 this.month = value; 230 } 231 232 public void resetMin() { 233 this.value = 1; 234 } 235 236 public void resetMax() { 237 int maxNum = this.mon_maxnum[this.month.getValue() - 1]; 238 if (this.getMonth().getYear().isLeapYear() && this.month.getValue() == 2) { 239 maxNum = 29; 240 } 241 this.value = maxNum; 242 } 243 244 public boolean validate() { 245 int maxNum = this.mon_maxnum[this.month.getValue() - 1]; 246 if (this.getMonth().getYear().isLeapYear() && this.month.getValue() == 2) { 247 maxNum = 29; 248 } 249 if (this.value > 0 && this.value <= maxNum) { 250 return true; 251 } else { 252 return false; 253 } 254 } 255 256 public void dayIncrement() { 257 int maxNum = this.mon_maxnum[this.month.getValue() - 1]; 258 if (this.getMonth().getYear().isLeapYear() && this.month.getValue() == 2) { 259 maxNum = 29; 260 } 261 if (this.validate()) { 262 if (this.value == maxNum) { 263 this.month.monthIncrement(); 264 this.resetMin(); 265 } else { 266 this.value++; 267 } 268 } 269 270 } 271 272 public void dayRuduction() { 273 if (this.validate()) { 274 if (this.value == 1) { 275 this.month.monthReduction(); 276 this.resetMax(); 277 } else { 278 this.value--; 279 } 280 281 } 282 } 283 284 } 285 286 287 class DateUtil { 288 private Day day = new Day(); 289 290 public DateUtil() { 291 292 } 293 294 public DateUtil(int yearValue, int monthValue, int dayValue) { 295 this.day = new Day(yearValue, monthValue, dayValue ); 296 } 297 298 public Day getDay() { 299 return day; 300 } 301 302 public void setDay(Day d) { 303 this.day = d; 304 } 305 306 public boolean checkInputValidity() { 307 if (!this.getDay().getMonth().validate()) return false; 308 if (this.getDay().validate() 309 && this.getDay().getMonth().getYear().validate()) { 310 return true; 311 } else { 312 return false; 313 } 314 315 } 316 317 public boolean compareDates(DateUtil date) { 318 if (this.getDay().getMonth().getYear().getValue() 319 > date.getDay().getMonth().getYear().getValue()) { 320 return true; 321 } else if (this.getDay().getMonth().getYear().getValue() 322 == date.getDay().getMonth().getYear().getValue() 323 && this.getDay().getMonth().getValue() > date.getDay().getMonth().getValue()) { 324 return true; 325 } else if (this.getDay().getMonth().getYear().getValue() 326 == date.getDay().getMonth().getYear().getValue() 327 && this.getDay().getMonth().getValue() == date.getDay().getMonth().getValue() 328 && this.getDay().getValue() > date.getDay().getValue()) { 329 return true; 330 } else { 331 return false; 332 } 333 334 } 335 336 public boolean equalTwoDates(DateUtil date) { 337 if (this.getDay().getMonth().getYear().getValue() == date.getDay().getMonth().getYear().getValue() 338 && this.getDay().getMonth().getValue() == date.getDay().getMonth().getValue() 339 && this.getDay().getValue() == date.getDay().getValue()) { 340 return true; 341 } else { 342 return false; 343 } 344 } 345 346 public String showDate() { 347 return String.format("%d-%d-%d",this.getDay().getMonth().getYear().getValue(), 348 this.getDay().getMonth().getValue(),this.getDay().getValue() ); 349 } 350 351 public DateUtil getNextNDays(int n) { 352 for (int i = 0; i < n; i++) { 353 this.day.dayIncrement(); 354 } 355 return this; 356 } 357 358 public DateUtil getPreviousNDays(int n) { 359 for (int i = 0; i < n; i++) { 360 this.day.dayRuduction(); 361 } 362 return this; 363 364 } 365 366 public int getDaysofDates(DateUtil date) { 367 int daysBetween=0; 368 int[]mon_maxnum=new int[]{0,31,28,31,30,31,30,31,31,30,31,30,31}; 369 int yearSum=0; 370 int monthSum1=0; 371 int monthSum2=0; 372 373 DateUtil dateChange = new DateUtil(); 374 375 376 if(this.getDay().getMonth().getYear().getValue() 377 > date.getDay().getMonth().getYear().getValue()) { 378 dateChange.getDay().getMonth().getYear().setValue(date.getDay().getMonth().getYear().getValue()); 379 date.getDay().getMonth().getYear().setValue(this.getDay().getMonth().getYear().getValue()); 380 this.getDay().getMonth().getYear().setValue(dateChange.getDay().getMonth().getYear().getValue()); 381 } 382 for(int i = this.getDay().getMonth().getYear().getValue(); i < date.getDay().getMonth().getYear().getValue(); i++) { 383 dateChange.getDay().getMonth().getYear().setValue(i); 384 if(dateChange.getDay().getMonth().getYear().isLeapYear()) { 385 yearSum += 366; 386 } 387 else { 388 yearSum += 365; 389 } 390 } 391 for(int i = 1; i < this.getDay().getMonth().getValue(); i++) { 392 monthSum1 += mon_maxnum[i]; 393 } 394 if(this.getDay().getMonth().getYear().isLeapYear() 395 && this.getDay().getMonth().getValue() > 2) { 396 monthSum1++; 397 } 398 for(int i = 1; i < date.getDay().getMonth().getValue(); i++) { 399 monthSum2 += mon_maxnum[i]; 400 } 401 if(date.getDay().getMonth().getYear().isLeapYear() 402 && date.getDay().getMonth().getValue() > 2) { 403 monthSum2++; 404 } 405 406 daysBetween = yearSum + monthSum2 + date.getDay().getValue() - monthSum1 - this.getDay().getValue(); 407 return daysBetween; 408 409 } 410 411 412 }
分析
这一题是日期问题面向对象设计,类与类之间是聚合的关系,通过类图可以知道这几个类是通过把一个类放在另一个类里当成属性,从而使该类可以引用属性的方法,而且是一类聚合一个类,并不是日期聚合年月日三个类。其实这题就是要学会如何使用getter/setter方法去一层层调用不同类中的属性与方法。其中大部分的方法只需要按上一次实验的代码为参照稍加修改并对各个属性的访问方法进行修改。计算两个日期相差的天数算法在之前的日期设计类题目里就有写过了,大同小异,基本没什么大的变化。然后计算前n天和后n天的算法我是跟以前的不同了,因为我按照之前的算法结果总会出现问题,在询问大佬之后觉得他这个算法挺简单易懂,而且不容易错就学习了他的算法。计算前n天的话,就是循环n次一天一天减回去,虽然费时但不容易错,在减的时候要注意日期边界值,比如1号减一天之后day改为前一个月的最大值,month--,如果该月为1月,那么还要year--,同时注意闰年和平年的二月总天数,这一点如果不考虑将会相差好多天。计算后n天的话算法一样,就是循环n次一天一天加上去,加的时候也需注意边界值,比如31号加一天之后day改为1,month++,如果该月为12月,则还要year++,一样要考虑闰年和平年。
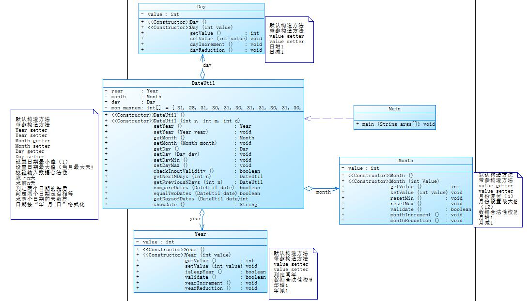
题目集5 7-6
类图

源码
1 import java.util.Scanner; 2 3 public class Main { 4 5 public static void main(String[] args) { 6 // TODO Auto-generated method stub 7 Scanner input = new Scanner(System.in); 8 int year = 0; 9 int month = 0; 10 int day = 0; 11 12 int choice = input.nextInt(); 13 14 if (choice == 1) { // test getNextNDays method 15 int m = 0; 16 year = Integer.parseInt(input.next()); 17 month = Integer.parseInt(input.next()); 18 day = Integer.parseInt(input.next()); 19 20 DateUtil date = new DateUtil(year, month, day); 21 22 if (!date.checkInputValidity()) { 23 System.out.println("Wrong Format"); 24 System.exit(0); 25 } 26 27 m = input.nextInt(); 28 29 if (m < 0) { 30 System.out.println("Wrong Format"); 31 System.exit(0); 32 } 33 System.out.print(date.getYear().getValue() + "-" + date.getMonth().getValue() + "-" 34 + date.getDay().getValue() + " next " + m + " days is:"); 35 System.out.println(date.getNextNDays(m).showDate()); 36 } else if (choice == 2) { // test getPreviousNDays method 37 int n = 0; 38 year = Integer.parseInt(input.next()); 39 month = Integer.parseInt(input.next()); 40 day = Integer.parseInt(input.next()); 41 42 DateUtil date = new DateUtil(year, month, day); 43 44 if (!date.checkInputValidity()) { 45 System.out.println("Wrong Format"); 46 System.exit(0); 47 } 48 49 n = input.nextInt(); 50 51 if (n < 0) { 52 System.out.println("Wrong Format"); 53 System.exit(0); 54 } 55 56 System.out.print(date.getYear().getValue() + "-" + date.getMonth().getValue() 57 + "-" + date.getDay().getValue() + " previous " + n + " days is:"); 58 System.out.println(date.getPreviousNDays(n).showDate()); 59 } else if (choice == 3) { //test getDaysofDates method 60 year = Integer.parseInt(input.next()); 61 month = Integer.parseInt(input.next()); 62 day = Integer.parseInt(input.next()); 63 64 int anotherYear = Integer.parseInt(input.next()); 65 int anotherMonth = Integer.parseInt(input.next()); 66 int anotherDay = Integer.parseInt(input.next()); 67 68 DateUtil fromDate = new DateUtil(year, month, day); 69 DateUtil toDate = new DateUtil(anotherYear, anotherMonth, anotherDay); 70 71 if (fromDate.checkInputValidity() && toDate.checkInputValidity()) { 72 System.out.println("The days between " + fromDate.showDate() + 73 " and " + toDate.showDate() + " are:" 74 + fromDate.getDaysofDates(toDate)); 75 } else { 76 System.out.println("Wrong Format"); 77 System.exit(0); 78 } 79 } 80 else{ 81 System.out.println("Wrong Format"); 82 System.exit(0); 83 } 84 } 85 } 86 87 88 89 class Year { 90 private int value; 91 92 public Year() { 93 94 } 95 96 public Year(int value) { 97 this.value = value; 98 } 99 100 public int getValue() { 101 return value; 102 } 103 104 public void setValue(int value) { 105 this.value = value; 106 } 107 108 public boolean isLeapYear() { 109 if (this.value%400 == 0|| (this.value%4 == 0 && this.value%100 != 0)) { 110 return true; 111 } else { 112 return false; 113 } 114 } 115 116 public boolean validate() { 117 if (this.value > 2020 || this.value < 1820) { 118 return false; 119 } else { 120 return true; 121 } 122 } 123 124 public void yearIncrement() { 125 this.value = this.value + 1; 126 } 127 128 public void yearReduction() { 129 this.value = this.value - 1; 130 } 131 132 } 133 134 135 class Month { 136 private int value; 137 138 public Month() { 139 140 } 141 142 public Month(int value) { 143 this.value = value; 144 } 145 146 public int getValue() { 147 return value; 148 } 149 150 public void setValue(int value) { 151 this.value = value; 152 } 153 154 public void resetMin() { 155 this.setValue(1); 156 } 157 158 public void resetMax() { 159 this.setValue(12); 160 } 161 162 public boolean validate () { 163 if (this.value > 12 || this.value < 1) { 164 return false; 165 } else { 166 return true; 167 } 168 } 169 170 public void monthIncrement() { 171 if (this.validate()) { 172 if (this.value == 12) { 173 this.resetMin(); 174 } else { 175 this.value++; 176 } 177 } 178 } 179 180 public void monthReduction() { 181 if (this.validate()) { 182 if (this.value == 1) { 183 this.resetMax(); 184 } else { 185 this.value--; 186 } 187 188 } 189 } 190 191 } 192 193 194 class Day { 195 private int value; 196 197 public Day() { 198 199 } 200 201 public Day(int value) { 202 this.value = value; 203 } 204 205 public int getValue() { 206 return value; 207 } 208 209 public void setValue(int value) { 210 this.value = value; 211 } 212 213 public void dayIncrement() { 214 this.value++; 215 } 216 217 public void dayRuduction() { 218 this.value--; 219 } 220 221 } 222 223 224 class DateUtil { 225 private Year year = new Year(); 226 private Month month = new Month(); 227 private Day day = new Day(); 228 private int[] mon_maxnum = {31, 28, 31, 30, 31, 30, 31, 31, 30, 31, 30, 31}; 229 230 public DateUtil() { 231 232 } 233 234 public DateUtil(int y, int m, int d) { 235 this.year.setValue(y); 236 this.month.setValue(m); 237 this.day.setValue(d); 238 } 239 240 public Day getDay() { 241 return day; 242 } 243 244 public void setDay(Day day) { 245 this.day = day; 246 } 247 248 public Year getYear() { 249 return year; 250 } 251 252 public void setYear(Year year) { 253 this.year = year; 254 } 255 256 public Month getMonth() { 257 return month; 258 } 259 260 public void setMonth(Month month) { 261 this.month = month; 262 } 263 264 public void setDayMin() { 265 this.day.setValue(1); 266 } 267 268 public void setDayMax() { 269 int maxNum = this.mon_maxnum[this.month.getValue() - 1]; 270 if (this.year.isLeapYear() && this.month.getValue() == 2) { 271 maxNum = 29; 272 } 273 this.day.setValue(maxNum); 274 } 275 276 public boolean checkInputValidity() { 277 if (!this.month.validate()) return false; 278 int maxNum = this.mon_maxnum[this.month.getValue() - 1]; 279 if (this.year.isLeapYear() && this.month.getValue() == 2) { 280 maxNum = 29; 281 } 282 if (this.day.getValue() > 0 && this.day.getValue() <= maxNum 283 && this.year.validate()) { 284 return true; 285 } else { 286 return false; 287 } 288 289 } 290 291 public boolean compareDates(DateUtil date) { 292 if (this.year.getValue() 293 > date.year.getValue()) { 294 return true; 295 } else if (this.year.getValue() 296 == date.year.getValue() 297 && this.month.getValue() > date.month.getValue()) { 298 return true; 299 } else if (this.year.getValue() 300 == date.year.getValue() 301 && this.month.getValue() == date.month.getValue() 302 && this.day.getValue() > date.day.getValue()) { 303 return true; 304 } else { 305 return false; 306 } 307 308 } 309 310 public boolean equalTwoDates(DateUtil date) { 311 if (this.year.getValue() == date.year.getValue() 312 && this.month.getValue() == date.month.getValue() 313 && this.day.getValue() == date.day.getValue()) { 314 return true; 315 } else { 316 return false; 317 } 318 } 319 320 public String showDate() { 321 return String.format("%d-%d-%d",this.year.getValue(), 322 this.month.getValue(),this.day.getValue() ); 323 } 324 325 public DateUtil getNextNDays(int n) { 326 for (int i = 0; i < n; i++) { 327 int maxNum = this.mon_maxnum[this.month.getValue() - 1]; 328 if (this.year.isLeapYear() && this.month.getValue() == 2) { 329 maxNum = 29; 330 } 331 if (this.day.getValue() == maxNum) { 332 if (this.month.getValue() == 12) { 333 this.year.yearIncrement(); 334 this.month.resetMin(); 335 } else { 336 this.month.monthIncrement(); 337 } 338 this.setDayMin(); 339 } else { 340 this.day.dayIncrement(); 341 } 342 } 343 return this; 344 } 345 346 public DateUtil getPreviousNDays(int n) { 347 for (int i = 0; i < n; i++) { 348 int maxNum = this.mon_maxnum[this.month.getValue() - 1]; 349 if (this.year.isLeapYear() && this.month.getValue() == 2) { 350 maxNum = 29; 351 } 352 if (this.day.getValue() == 1) { 353 if (this.month.getValue() == 1) { 354 this.year.yearReduction(); 355 this.month.resetMax(); 356 } else { 357 this.month.monthReduction(); 358 } 359 this.setDayMax(); 360 } else { 361 this.day.dayRuduction(); 362 } 363 } 364 return this; 365 } 366 367 public int getDaysofDates(DateUtil date) { 368 int daysBetween=0; 369 int yearSum=0; 370 int monthSum1=0; 371 int monthSum2=0; 372 373 DateUtil dateChange = new DateUtil(); 374 375 376 if(this.year.getValue() 377 > date.year.getValue()) { 378 dateChange.year.setValue(date.year.getValue()); 379 date.year.setValue(this.year.getValue()); 380 this.year.setValue(dateChange.year.getValue()); 381 } 382 for(int i = this.year.getValue(); i < date.year.getValue(); i++) { 383 dateChange.year.setValue(i); 384 if(dateChange.year.isLeapYear()) { 385 yearSum += 366; 386 } 387 else { 388 yearSum += 365; 389 } 390 } 391 for(int i = 1; i < this.month.getValue(); i++) { 392 monthSum1 += mon_maxnum[i - 1]; 393 } 394 if(this.year.isLeapYear() 395 && this.month.getValue() > 2) { 396 monthSum1++; 397 } 398 for(int i = 1; i < date.month.getValue(); i++) { 399 monthSum2 += mon_maxnum[i - 1]; 400 } 401 if(date.year.isLeapYear() 402 && date.month.getValue() > 2) { 403 monthSum2++; 404 } 405 406 daysBetween = yearSum + monthSum2 + date.day.getValue() - monthSum1 - this.day.getValue(); 407 return Math.abs(daysBetween); 408 409 } 410 411 412 }
分析
这一题是上一题的升级版,类与类之间聚合的关系更强了,大大降低了耦合度。通过DateUtil聚合了年月日三个类,将它们都作为属性来调用它们的方法。这题算法跟上题大同小异,但是因为方法的访问权限发生了改变,计算前n天和后n天的算法需要修改。这也让我知道类的关系一旦发生改变,很多算法都需要修改。
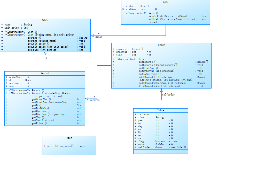
题目集6 7-1
类图

类图并没有设计完整。
源码
这一题并没有完成,这里就不展示源码了。
分析
因为之前的菜单计价程序就没有写完,然后这题又是迭代,增加了很多的异常情况,所以这一题完成起来很困难,在尝试了蛮长时间后,发现自己搞不懂类之间的关系与主方法如何写,同时由于畏难情绪总是把这题放着不想写。最终也是没有完成这题。
3.踩坑心得
第四次作业
这次印象最深的坑是检查重复数据和去掉重复的数据。因为如果不用哈希表单纯暴力用for循环的话,有多个for循环嵌套,会导致程序运行太慢或超时,同时哈希表不会存入重复数据。在使用hashset和linkedhashset之后这两题都得到了解决。
踩坑截图


改正后


第五次作业
这次作业踩的坑有正则表达式的坑和日期设计类的算法和访问权限的使用,日期那两题在前面已经分析就不再讲了。7-1中一开始我的正则表达式没写开始结束的符号^和$,导致读取字符的时候会多读取,使得结果错误。后面才发现要用^和$来结束一段字符的读取。
踩坑截图

改正后

4.改进建议
(1)题目集要早点写,正所谓“笨鸟先飞",我的能力不足但可以通过时间来补,一定要每天拿出一定的时间来写pta。
(2)写代码的时候要记得写注释,不然一大行代码在那里自己都可能看不懂,这对于自己检查错误的时候十分不利,要注意代码的格式,使代码规范,才方便阅读。
(3)要学会分析类与类之间的关系,先画类图再写代码。这样思路才清晰,不会头脑一片混乱,写到哪里算哪里。
5.总结
通过这三次的题目集,我学会了正则表达式的基本使用方法,接触了哈希表和treemap,同时加强了对聚合关系的理解,知道了关系不同时属性和方法的访问权限也不一样,因此类图的设计十分重要。相比前三次题目集,感觉难度一下就上来了,尤其是菜单计价程序的迭代让我十分痛苦,第一次感觉到无从下手和无奈,这也让我深刻反思自己的不足,我没有吃苦和迎难而上的精神,遇到难题就有恐惧心理,不敢多看一眼,内心里就认定自己完成不了,同时我的Java知识也不够牢固,有的知识点需要临时翻书或者网上查找才知道,我的知识面还是太窄了。总之,这次最大的问题就是我知难而退随大流,看到有的同学没有写完菜单的题就也放松了自己,态度不够端正,没有尽力完成题目,这种心理是万万不能取的。因此,在之后的题目集中,我要改正自己的做题态度,放下畏难情绪,如果不懂不会就询问同学,不要自己一个人痛苦又不寻找解决办法然后不了了之,这是对自己的不负责任,而且也不能起到练习的作用。老师既然布置了题目,那就说明这题应该是在我们的能力范围内的,我必须加强自己的心理素质和端正态度,尽力完成每一道题目,即使可能拿不了满分也要认真的去做好每一道题。